WARNING:
JavaScript is turned OFF. None of the links on this concept map will
work until it is reactivated.
If you need help turning JavaScript On, click here.
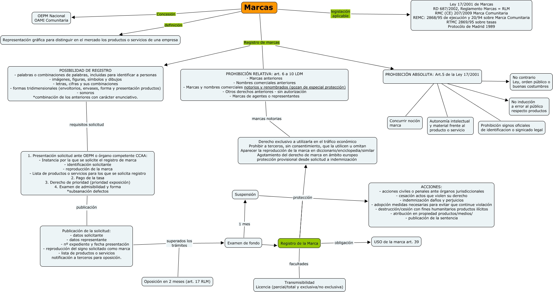
Este Cmap, tiene información relacionada con: Marcas, Marcas Registro de marcas POSIBILIDAD DE REGISTRO - palabras o combinaciones de palabras, incluidas para identificar a personas - imágenes, figuras, símbolos y dibujos - letras, cifras y sus combinaciones - formas tridimensionales (envoltorios, envases, forma y presentación productos) - sonoros *combinación de los anteriores con carácter enunciativo., Examen de fondo ???? Registro de la Marca, Examen de fondo 1 mes Suspensión, PROHIBICIÓN ABSOLUTA: Art.5 de la Ley 17/2001 ???? No inducción a error al público respecto productos, Marcas Registro de marcas PROHIBICIÓN ABSOLUTA: Art.5 de la Ley 17/2001, Publicación de la solicitud: - datos solicitante - datos representante - nº expediente y fecha presentación - reproducción del signo solicitado como marca - lista de productos o servicios notificación a terceros para oposición. superados los trámites Oposición en 2 meses (art. 17 RLM), Marcas definición Representación gráfica para distinguir en el mercado los productos o servicios de una empresa, Marcas Concesión OEPM Nacional OAMI Comunitaria, PROHIBICIÓN RELATIVA: art. 6 a 10 LDM - Marcas anteriores - Nombres comerciales anteriores - Marcas y nombres comerciales notorios y renombrados (gozan de especial protección) - Otros derechos anteriores - sin autorización - Marcas de agentes o representantes marcas notorias Derecho exclusivo a utilizarla en el tráfico económico Prohibir a terceros, sin consentimiento, que la utilicen u omitan Aparecer la reproducción de la marca en diccionario/enciclopedia/similar Agotamiento del derecho de marca en ámbito europeo protección provisional desde solicitud a indemnización, Marcas Registro de marcas PROHIBICIÓN RELATIVA: art. 6 a 10 LDM - Marcas anteriores - Nombres comerciales anteriores - Marcas y nombres comerciales notorios y renombrados (gozan de especial protección) - Otros derechos anteriores - sin autorización - Marcas de agentes o representantes, 1. Presentación solicitud ante OEPM o órgano competente CCAA: - Instancia por la que se solicite el registro de marca - identificación solicitante - reproducción de la marca - Lista de productos o servicios para los que se solicita registro 2. Pago de la tasa 3. Derecho de prioridad (prioridad exposición) 4. Examen de admisibilidad y forma *subsanación defectos publicación Publicación de la solicitud: - datos solicitante - datos representante - nº expediente y fecha presentación - reproducción del signo solicitado como marca - lista de productos o servicios notificación a terceros para oposición., Marcas legislación aplicable Ley 17/2001 de Marcas RD 687/2002, Reglamento Marcas = RLM RMC (CE) 207/2009 Marca Comunitaria REMC: 2868/95 de ejecución y 20/94 sobre Marca Comunitaria RTMC 2869/95 sobre tasas Protocólo de Madrid 1989, Publicación de la solicitud: - datos solicitante - datos representante - nº expediente y fecha presentación - reproducción del signo solicitado como marca - lista de productos o servicios notificación a terceros para oposición. superados los trámites Examen de fondo, Registro de la Marca protección Derecho exclusivo a utilizarla en el tráfico económico Prohibir a terceros, sin consentimiento, que la utilicen u omitan Aparecer la reproducción de la marca en diccionario/enciclopedia/similar Agotamiento del derecho de marca en ámbito europeo protección provisional desde solicitud a indemnización, Registro de la Marca protección ACCIONES: - acciones civiles o penales ante órganos jurisdiccionales - cesación actos que violen su derecho - indemnización daños y perjuicios - adopción medidas necesarias para evitar que continue violación - destrucción/cesión con fines humanitarios productos ilícitos - atribución en propiedad productos/medios/ - publicación de la sentencia, PROHIBICIÓN ABSOLUTA: Art.5 de la Ley 17/2001 ???? Autonomía intelectual y material frente al producto o servicio, Suspensión ???? Registro de la Marca, PROHIBICIÓN ABSOLUTA: Art.5 de la Ley 17/2001 ???? Prohibición signos oficiales de identificacion o signicado legal, PROHIBICIÓN ABSOLUTA: Art.5 de la Ley 17/2001 ???? No contrario Ley, orden público o buenas costumbres, Registro de la Marca obligación USO de la marca art. 39