WARNING:
JavaScript is turned OFF. None of the links on this concept map will
work until it is reactivated.
If you need help turning JavaScript On, click here.
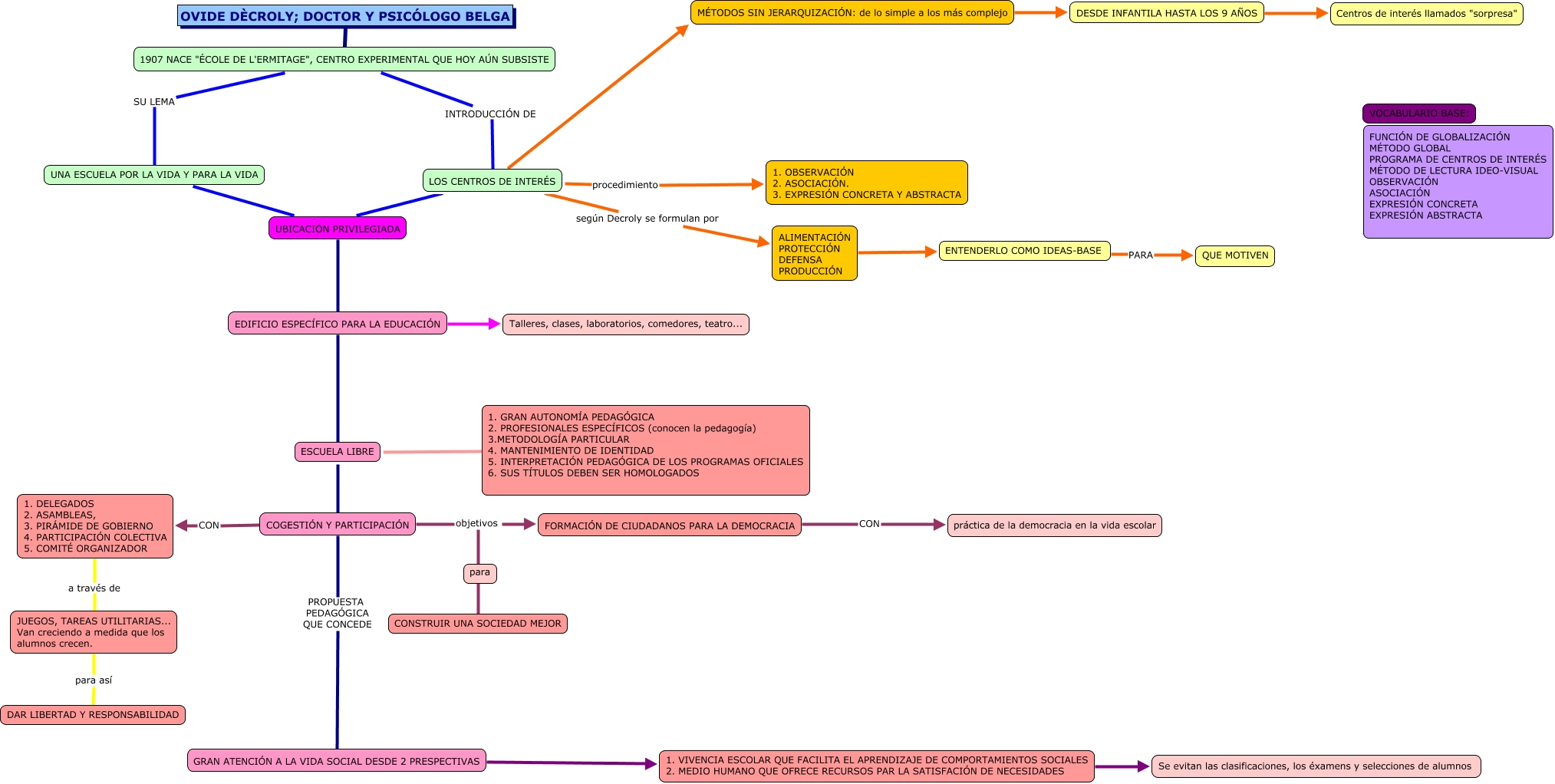
Este Cmap, tiene información relacionada con: EVA MASACHS, ESCUELA LIBRE COGESTIÓN Y PARTICIPACIÓN, ESCUELA LIBRE ???? 1. GRAN AUTONOMÍA PEDAGÓGICA 2. PROFESIONALES ESPECÍFICOS (conocen la pedagogía) 3.METODOLOGÍA PARTICULAR 4. MANTENIMIENTO DE IDENTIDAD 5. INTERPRETACIÓN PEDAGÓGICA DE LOS PROGRAMAS OFICIALES 6. SUS TÍTULOS DEBEN SER HOMOLOGADOS, LOS CENTROS DE INTERÉS MÉTODOS SIN JERARQUIZACIÓN: de lo simple a los más complejo, UNA ESCUELA POR LA VIDA Y PARA LA VIDA UBICACIÓN PRIVILEGIADA, LOS CENTROS DE INTERÉS según Decroly se formulan por ALIMENTACIÓN PROTECCIÓN DEFENSA PRODUCCIÓN, GRAN ATENCIÓN A LA VIDA SOCIAL DESDE 2 PRESPECTIVAS 1. VIVENCIA ESCOLAR QUE FACILITA EL APRENDIZAJE DE COMPORTAMIENTOS SOCIALES 2. MEDIO HUMANO QUE OFRECE RECURSOS PAR LA SATISFACIÓN DE NECESIDADES, COGESTIÓN Y PARTICIPACIÓN CON 1. DELEGADOS 2. ASAMBLEAS, 3. PIRÁMIDE DE GOBIERNO 4. PARTICIPACIÓN COLECTIVA 5. COMITÉ ORGANIZADOR, UBICACIÓN PRIVILEGIADA EDIFICIO ESPECÍFICO PARA LA EDUCACIÓN, ENTENDERLO COMO IDEAS-BASE PARA QUE MOTIVEN, COGESTIÓN Y PARTICIPACIÓN PROPUESTA PEDAGÓGICA QUE CONCEDE GRAN ATENCIÓN A LA VIDA SOCIAL DESDE 2 PRESPECTIVAS, DESDE INFANTILA HASTA LOS 9 AÑOS Centros de interés llamados "sorpresa", 1907 NACE "ÉCOLE DE L'ERMITAGE", CENTRO EXPERIMENTAL QUE HOY AÚN SUBSISTE INTRODUCCIÓN DE LOS CENTROS DE INTERÉS, COGESTIÓN Y PARTICIPACIÓN objetivos CONSTRUIR UNA SOCIEDAD MEJOR, OVIDE DÈCROLY; DOCTOR Y PSICÓLOGO BELGA 1907 NACE "ÉCOLE DE L'ERMITAGE", CENTRO EXPERIMENTAL QUE HOY AÚN SUBSISTE, COGESTIÓN Y PARTICIPACIÓN objetivos FORMACIÓN DE CIUDADANOS PARA LA DEMOCRACIA, JUEGOS, TAREAS UTILITARIAS... Van creciendo a medida que los alumnos crecen. para así DAR LIBERTAD Y RESPONSABILIDAD, EDIFICIO ESPECÍFICO PARA LA EDUCACIÓN ESCUELA LIBRE, LOS CENTROS DE INTERÉS procedimiento 1. OBSERVACIÓN 2. ASOCIACIÓN. 3. EXPRESIÓN CONCRETA Y ABSTRACTA, 1907 NACE "ÉCOLE DE L'ERMITAGE", CENTRO EXPERIMENTAL QUE HOY AÚN SUBSISTE SU LEMA UNA ESCUELA POR LA VIDA Y PARA LA VIDA, ALIMENTACIÓN PROTECCIÓN DEFENSA PRODUCCIÓN ENTENDERLO COMO IDEAS-BASE