WARNING:
JavaScript is turned OFF. None of the links on this concept map will
work until it is reactivated.
If you need help turning JavaScript On, click here.
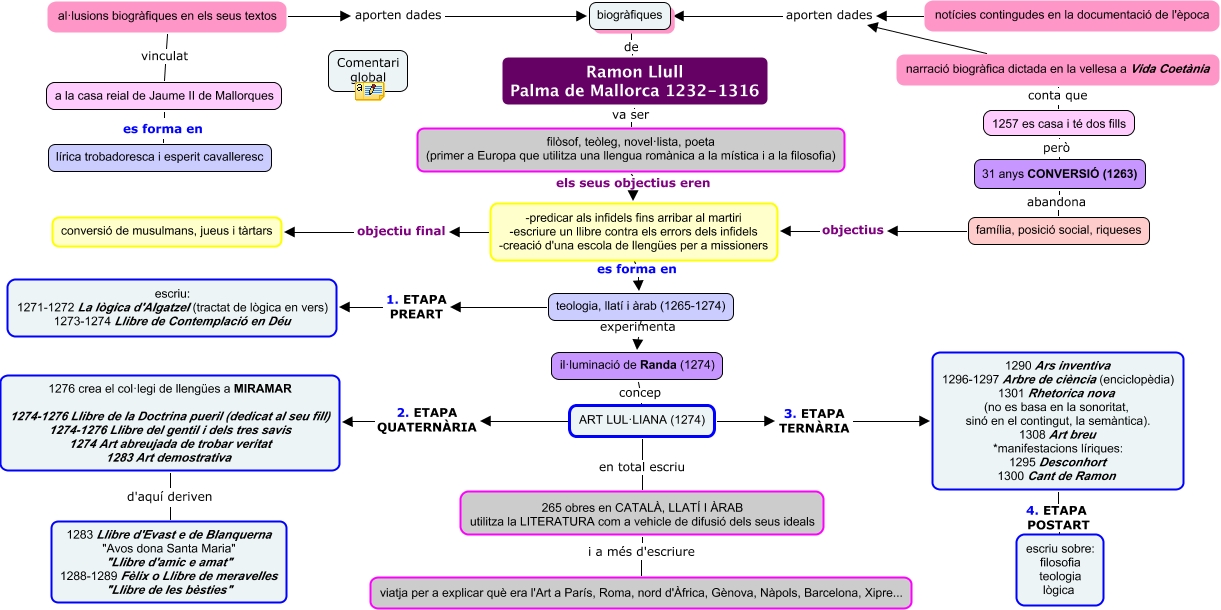
Aquest mapa conceptual conté informació relacionada amb: act2_canvis_ eharo_Ramon Llull, viatja per a explicar què era l'Art a París, Roma, nord d'Àfrica, Gènova, Nàpols, Barcelona, Xipre... i a més d'escriure 265 obres en CATALÀ, LLATÍ I ÀRAB utilitza la LITERATURA com a vehicle de difusió dels seus ideals, al·lusions biogràfiques en els seus textos aporten dades biogràfiques, biogràfiques de Ramon Llull Palma de Mallorca 1232-1316, 1257 es casa i té dos fills conta que narració biogràfica dictada en la vellesa a Vida Coetània, 265 obres en CATALÀ, LLATÍ I ÀRAB utilitza la LITERATURA com a vehicle de difusió dels seus ideals en total escriu ART LUL·LIANA (1274), teologia, llatí i àrab (1265-1274) 1. ETAPA PREART escriu: 1271-1272 La lògica d'Algatzel (tractat de lògica en vers) 1273-1274 Llibre de Contemplació en Déu, filòsof, teòleg, novel·lista, poeta (primer a Europa que utilitza una llengua romànica a la mística i a la filosofia) els seus objectius eren -predicar als infidels fins arribar al martiri -escriure un llibre contra els errors dels infidels -creació d'una escola de llengües per a missioners, narració biogràfica dictada en la vellesa a Vida Coetània aporten dades biogràfiques, ART LUL·LIANA (1274) 3. ETAPA TERNÀRIA 1290 Ars inventiva 1296-1297 Arbre de ciència (enciclopèdia) 1301 Rhetorica nova (no es basa en la sonoritat, sinó en el contingut, la semàntica). 1308 Art breu *manifestacions líriques: 1295 Desconhort 1300 Cant de Ramon, família, posició social, riqueses abandona 31 anys CONVERSIÓ (1263), filòsof, teòleg, novel·lista, poeta (primer a Europa que utilitza una llengua romànica a la mística i a la filosofia) va ser Ramon Llull Palma de Mallorca 1232-1316, a la casa reial de Jaume II de Mallorques vinculat al·lusions biogràfiques en els seus textos, família, posició social, riqueses objectius -predicar als infidels fins arribar al martiri -escriure un llibre contra els errors dels infidels -creació d'una escola de llengües per a missioners, -predicar als infidels fins arribar al martiri -escriure un llibre contra els errors dels infidels -creació d'una escola de llengües per a missioners objectiu final conversió de musulmans, jueus i tàrtars, lírica trobadoresca i esperit cavalleresc es forma en a la casa reial de Jaume II de Mallorques, escriu sobre: filosofia teologia lògica 4. ETAPA POSTART 1290 Ars inventiva 1296-1297 Arbre de ciència (enciclopèdia) 1301 Rhetorica nova (no es basa en la sonoritat, sinó en el contingut, la semàntica). 1308 Art breu *manifestacions líriques: 1295 Desconhort 1300 Cant de Ramon, 1283 Llibre d'Evast e de Blanquerna "Avos dona Santa Maria" "Llibre d'amic e amat" 1288-1289 Fèlix o Llibre de meravelles "Llibre de les bèsties" d'aquí deriven 1276 crea el col·legi de llengües a MIRAMAR 1274-1276 Llibre de la Doctrina pueril (dedicat al seu fill) 1274-1276 Llibre del gentil i dels tres savis 1274 Art abreujada de trobar veritat 1283 Art demostrativa, 31 anys CONVERSIÓ (1263) però 1257 es casa i té dos fills, ART LUL·LIANA (1274) concep il·luminació de Randa (1274), ART LUL·LIANA (1274) 2. ETAPA QUATERNÀRIA 1276 crea el col·legi de llengües a MIRAMAR 1274-1276 Llibre de la Doctrina pueril (dedicat al seu fill) 1274-1276 Llibre del gentil i dels tres savis 1274 Art abreujada de trobar veritat 1283 Art demostrativa