WARNING:
JavaScript is turned OFF. None of the links on this concept map will
work until it is reactivated.
If you need help turning JavaScript On, click here.
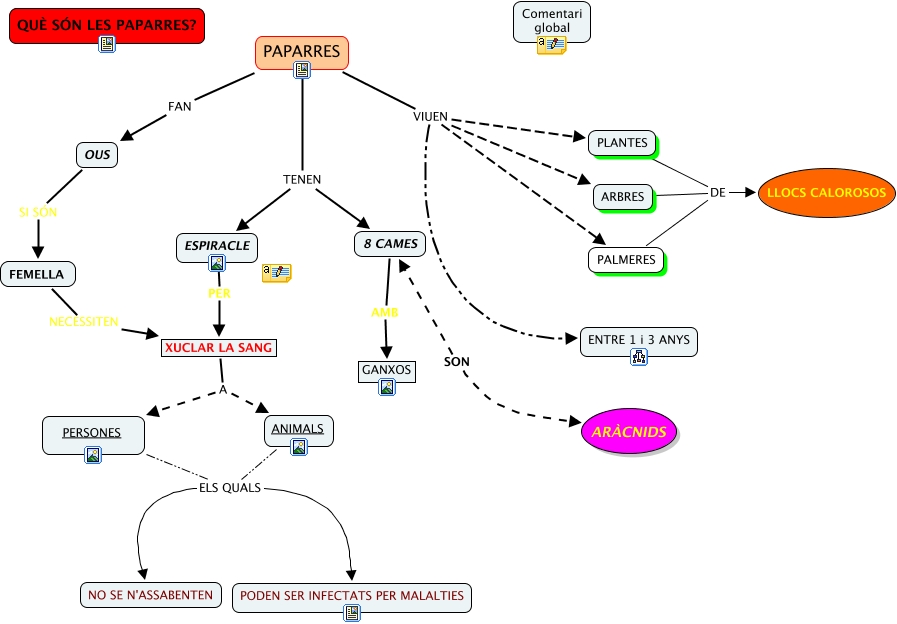
Aquest mapa conceptual conté informació relacionada amb: Activitat 4, ANIMALS ELS QUALS PODEN SER INFECTATS PER MALALTIES, PAPARRES VIUEN ENTRE 1 i 3 ANYS, 8 CAMES AMB GANXOS, PAPARRES VIUEN PALMERES, PAPARRES TENEN 8 CAMES, ESPIRACLE PER XUCLAR LA SANG, PERSONES ELS QUALS NO SE N'ASSABENTEN, PERSONES ELS QUALS PODEN SER INFECTATS PER MALALTIES, PAPARRES TENEN ESPIRACLE, PAPARRES VIUEN ARBRES, FEMELLA NECESSITEN XUCLAR LA SANG, PLANTES DE LLOCS CALOROSOS, PALMERES DE LLOCS CALOROSOS, PAPARRES FAN OUS, ARBRES DE LLOCS CALOROSOS, XUCLAR LA SANG A ANIMALS, PAPARRES VIUEN PLANTES, OUS SI SÓN FEMELLA, ANIMALS ELS QUALS NO SE N'ASSABENTEN, XUCLAR LA SANG A PERSONES