WARNING:
JavaScript is turned OFF. None of the links on this concept map will
work until it is reactivated.
If you need help turning JavaScript On, click here.
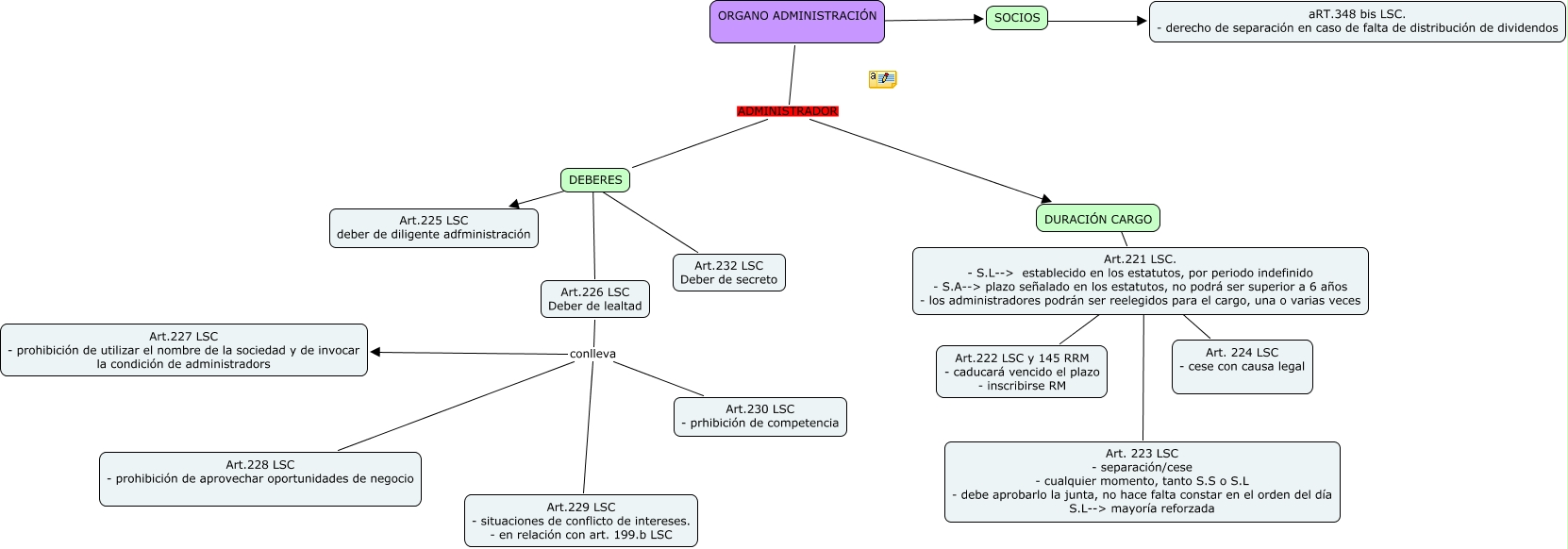
Este Cmap, tiene información relacionada con: escenario nº6, Art.226 LSC Deber de lealtad conlleva Art.227 LSC - prohibición de utilizar el nombre de la sociedad y de invocar la condición de administradors, DURACIÓN CARGO ???? Art.221 LSC. - S.L--> establecido en los estatutos, por periodo indefinido - S.A--> plazo señalado en los estatutos, no podrá ser superior a 6 años - los administradores podrán ser reelegidos para el cargo, una o varias veces, DEBERES ???? Art.225 LSC deber de diligente adfministración, Art.221 LSC. - S.L--> establecido en los estatutos, por periodo indefinido - S.A--> plazo señalado en los estatutos, no podrá ser superior a 6 años - los administradores podrán ser reelegidos para el cargo, una o varias veces ???? Art. 224 LSC - cese con causa legal, Art.226 LSC Deber de lealtad conlleva Art.229 LSC - situaciones de conflicto de intereses. - en relación con art. 199.b LSC, Art.221 LSC. - S.L--> establecido en los estatutos, por periodo indefinido - S.A--> plazo señalado en los estatutos, no podrá ser superior a 6 años - los administradores podrán ser reelegidos para el cargo, una o varias veces ???? Art. 223 LSC - separación/cese - cualquier momento, tanto S.S o S.L - debe aprobarlo la junta, no hace falta constar en el orden del día S.L--> mayoría reforzada, Art.221 LSC. - S.L--> establecido en los estatutos, por periodo indefinido - S.A--> plazo señalado en los estatutos, no podrá ser superior a 6 años - los administradores podrán ser reelegidos para el cargo, una o varias veces ???? Art.222 LSC y 145 RRM - caducará vencido el plazo - inscribirse RM, Art.226 LSC Deber de lealtad conlleva Art.230 LSC - prhibición de competencia, ORGANO ADMINISTRACIÓN ADMINISTRADOR DURACIÓN CARGO, SOCIOS ???? aRT.348 bis LSC. - derecho de separación en caso de falta de distribución de dividendos, ORGANO ADMINISTRACIÓN ADMINISTRADOR DEBERES, Art.226 LSC Deber de lealtad conlleva Art.228 LSC - prohibición de aprovechar oportunidades de negocio, DEBERES ???? Art.232 LSC Deber de secreto, ORGANO ADMINISTRACIÓN ???? SOCIOS, DEBERES ???? Art.226 LSC Deber de lealtad