WARNING:
JavaScript is turned OFF. None of the links on this concept map will
work until it is reactivated.
If you need help turning JavaScript On, click here.
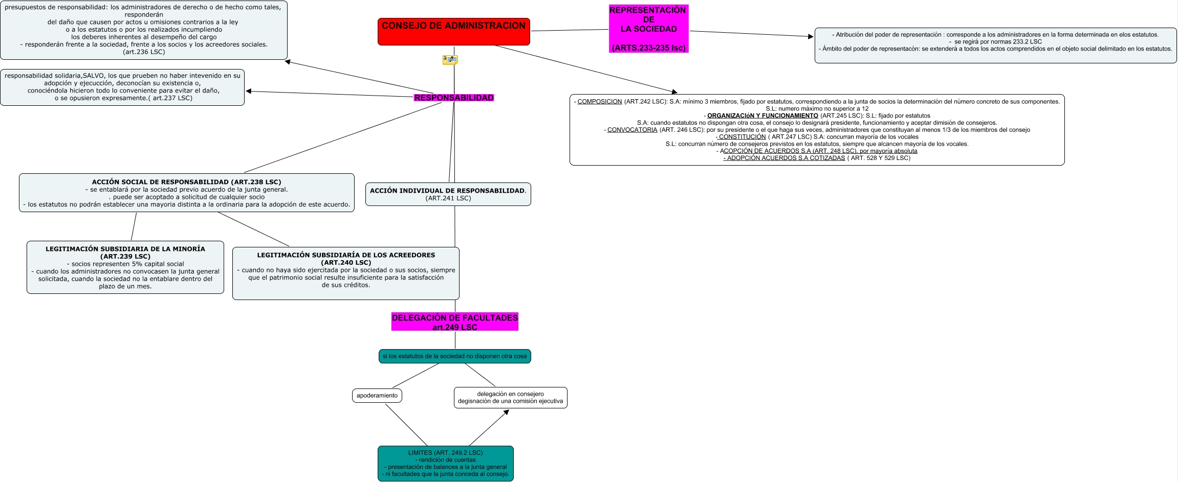
Este Cmap, tiene información relacionada con: ecenario nº 9, apoderamiento ???? LIMITES (ART. 249.2 LSC) - rendición de cuentas - presentación de balances a la junta general - ni facultades que la junta conceda al consejo., LIMITES (ART. 249.2 LSC) - rendición de cuentas - presentación de balances a la junta general - ni facultades que la junta conceda al consejo. ???? delegación en consejero degisnación de una comisión ejecutiva, ACCIÓN SOCIAL DE RESPONSABILIDAD (ART.238 LSC) - se entablará por la sociedad previo acuerdo de la junta general. . puede ser acoptado a solicitud de cualquier socio - los estatutos no podrán establecer una mayoria distinta a la ordinaria para la adopción de este acuerdo. ???? LEGITIMACIÓN SUBSIDIARIA DE LA MINORÍA (ART.239 LSC) - socios representen 5% capital social - cuando los administradores no convocasen la junta general solicitada, cuando la sociedad no la entablare dentro del plazo de un mes., ACCIÓN SOCIAL DE RESPONSABILIDAD (ART.238 LSC) - se entablará por la sociedad previo acuerdo de la junta general. . puede ser acoptado a solicitud de cualquier socio - los estatutos no podrán establecer una mayoria distinta a la ordinaria para la adopción de este acuerdo. ???? LEGITIMACIÓN SUBSIDIARÍA DE LOS ACREEDORES (ART.240 LSC) - cuando no haya sido ejercitada por la sociedad o sus socios, siempre que el patrimonio social resulte insuficiente para la satisfacción de sus créditos., CONSEJO DE ADMINISTRACION RESPONSABILIDAD responsabilidad solidaria,SALVO, los que prueben no haber intevenido en su adopción y ejecucción, deconocían su existencia o, conociéndola hicieron todo lo conveniente para evitar el daño, o se opusieron expresamente.( art.237 LSC), CONSEJO DE ADMINISTRACION RESPONSABILIDAD ACCIÓN SOCIAL DE RESPONSABILIDAD (ART.238 LSC) - se entablará por la sociedad previo acuerdo de la junta general. . puede ser acoptado a solicitud de cualquier socio - los estatutos no podrán establecer una mayoria distinta a la ordinaria para la adopción de este acuerdo., si los estatutos de la sociedad no disponen otra cosa ???? delegación en consejero degisnación de una comisión ejecutiva, CONSEJO DE ADMINISTRACION RESPONSABILIDAD ACCIÓN INDIVIDUAL DE RESPONSABILIDAD. (ART.241 LSC), CONSEJO DE ADMINISTRACION ???? - COMPOSICION (ART.242 LSC): S.A: mínimo 3 miembros, fijado por estatutos, correspondiendo a la junta de socios la determinación del número concreto de sus componentes. S.L: numero máximo no superior a 12 - ORGANIZACIóN Y FUNCIONAMIENTO (ART.245 LSC): S.L: fijado por estatutos S.A: cuando estatutos no dispongan otra cosa, el consejo lo designará presidente, funcionamiento y aceptar dimisión de consejeros. - CONVOCATORIA (ART. 246 LSC): por su presidente o el que haga sus veces, administradores que constituyan al menos 1/3 de los miembros del consejo - CONSTITUCIÓN ( ART.247 LSC) S.A: concurran mayoría de los vocales S.L: concurran número de consejeros previstos en los estatutos, siempre que alcancen mayoría de los vocales. - ACOPCIÓN DE ACUERDOS S.A (ART. 248 LSC), por mayoría absoluta - ADOPCIÓN ACUERDOS S.A COTIZADAS ( ART. 528 Y 529 LSC), CONSEJO DE ADMINISTRACION RESPONSABILIDAD presupuestos de responsabilidad: los administradores de derecho o de hecho como tales, responderán del daño que causen por actos u omisiones contrarios a la ley o a los estatutos o por los realizados incumpliendo los deberes inherentes al desempeño del cargo - responderán frente a la sociedad, frente a los socios y los acreedores sociales. (art.236 LSC), CONSEJO DE ADMINISTRACION DELEGACIÓN DE FACULTADES art.249 LSC si los estatutos de la sociedad no disponen otra cosa, si los estatutos de la sociedad no disponen otra cosa ???? apoderamiento, CONSEJO DE ADMINISTRACION REPRESENTACIÓN DE LA SOCIEDAD (ARTS.233-235 lsc) - Atribución del poder de representación : corresponde a los administradores en la forma determinada en elos estatutos. - se regirá por normas 233.2 LSC - Ámbito del poder de representacón: se extenderá a todos los actos comprendidos en el objeto social delimitado en los estatutos.