WARNING:
JavaScript is turned OFF. None of the links on this concept map will
work until it is reactivated.
If you need help turning JavaScript On, click here.
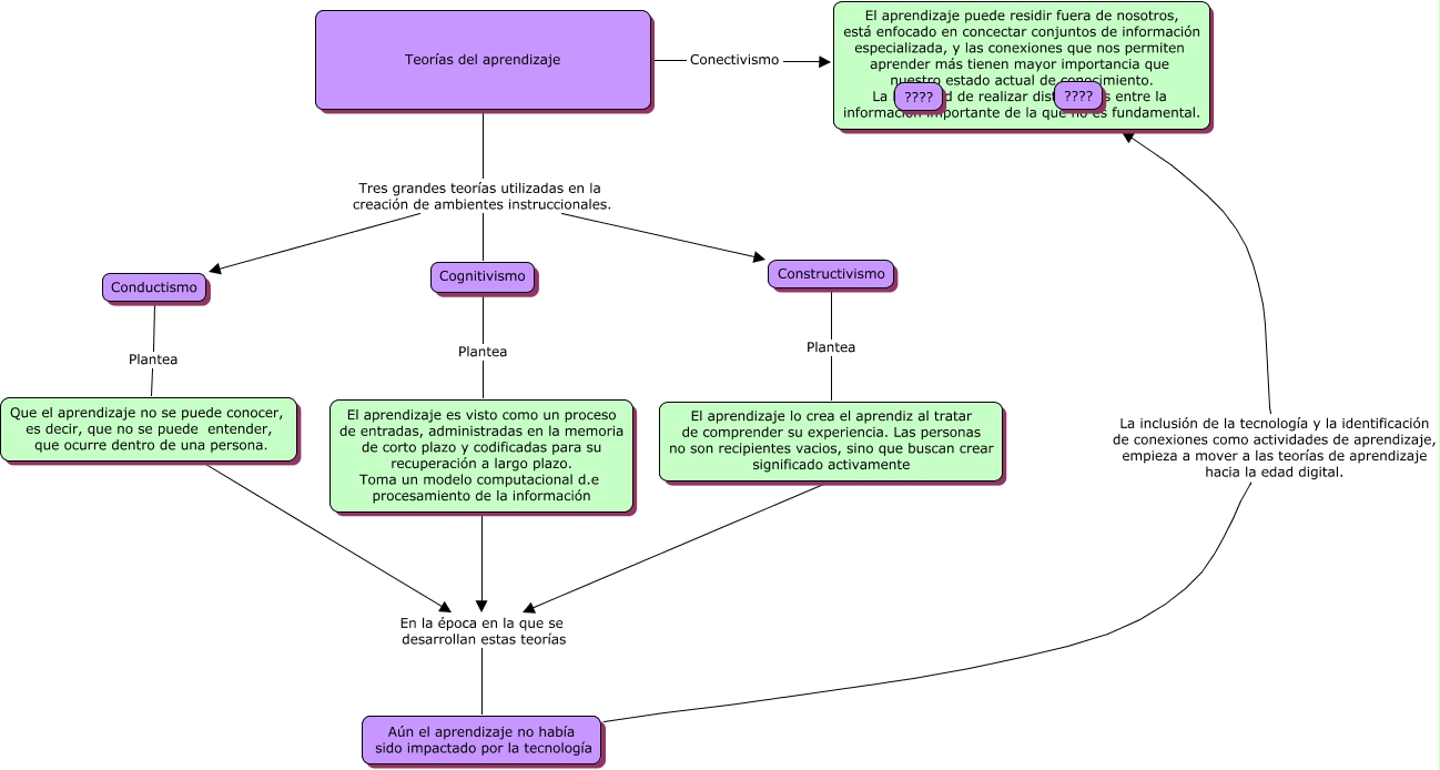
Este Cmap, tiene información relacionada con: conectividad, Teorías del aprendizaje Tres grandes teorías utilizadas en la creación de ambientes instruccionales. Conductismo, Teorías del aprendizaje Conectivismo El aprendizaje puede residir fuera de nosotros, está enfocado en concectar conjuntos de información especializada, y las conexiones que nos permiten aprender más tienen mayor importancia que nuestro estado actual de conocimiento. La habilidad de realizar distinciones entre la información importante de la que no es fundamental., Constructivismo Plantea El aprendizaje lo crea el aprendiz al tratar de comprender su experiencia. Las personas no son recipientes vacios, sino que buscan crear significado activamente, Teorías del aprendizaje Tres grandes teorías utilizadas en la creación de ambientes instruccionales. Constructivismo, Que el aprendizaje no se puede conocer, es decir, que no se puede entender, que ocurre dentro de una persona. En la época en la que se desarrollan estas teorías Aún el aprendizaje no había sido impactado por la tecnología, El aprendizaje lo crea el aprendiz al tratar de comprender su experiencia. Las personas no son recipientes vacios, sino que buscan crear significado activamente En la época en la que se desarrollan estas teorías Aún el aprendizaje no había sido impactado por la tecnología, Cognitivismo Plantea El aprendizaje es visto como un proceso de entradas, administradas en la memoria de corto plazo y codificadas para su recuperación a largo plazo. Toma un modelo computacional d.e procesamiento de la información, Aún el aprendizaje no había sido impactado por la tecnología La inclusión de la tecnología y la identificación de conexiones como actividades de aprendizaje, empieza a mover a las teorías de aprendizaje hacia la edad digital. El aprendizaje puede residir fuera de nosotros, está enfocado en concectar conjuntos de información especializada, y las conexiones que nos permiten aprender más tienen mayor importancia que nuestro estado actual de conocimiento. La habilidad de realizar distinciones entre la información importante de la que no es fundamental., El aprendizaje es visto como un proceso de entradas, administradas en la memoria de corto plazo y codificadas para su recuperación a largo plazo. Toma un modelo computacional d.e procesamiento de la información En la época en la que se desarrollan estas teorías Aún el aprendizaje no había sido impactado por la tecnología, Conductismo Plantea Que el aprendizaje no se puede conocer, es decir, que no se puede entender, que ocurre dentro de una persona., Teorías del aprendizaje Tres grandes teorías utilizadas en la creación de ambientes instruccionales. Cognitivismo