WARNING:
JavaScript is turned OFF. None of the links on this concept map will
work until it is reactivated.
If you need help turning JavaScript On, click here.
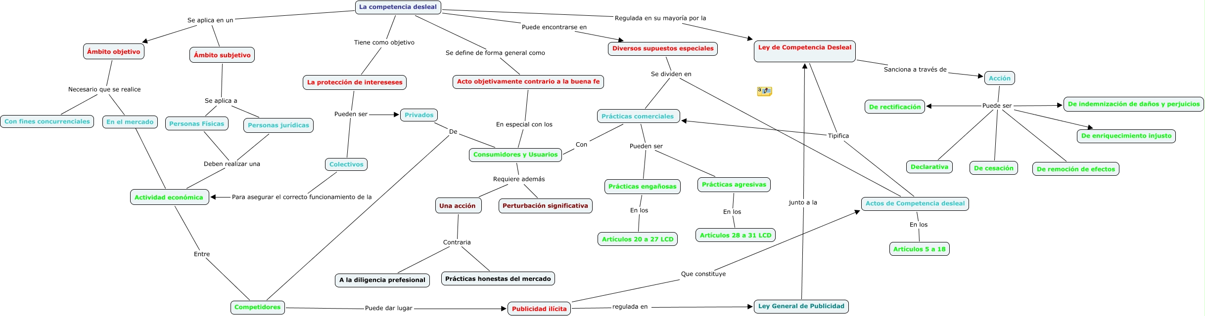
Este Cmap, tiene información relacionada con: Mapa conceptual 2, Ley de Competencia Desleal Tipifica Prácticas comerciales, Competidores Puede dar lugar Publicidad ilícita, Ley de Competencia Desleal Tipifica Actos de Competencia desleal, Diversos supuestos especiales Se dividen en Prácticas comerciales, Prácticas agresivas En los Artículos 28 a 31 LCD, Privados De Consumidores y Usuarios, Privados De Competidores, La competencia desleal Se aplica en un Ámbito subjetivo, Acción Puede ser De indemnización de daños y perjuicios, La competencia desleal Se aplica en un Ámbito objetivo, Acción Puede ser De cesación, Acción Puede ser De remoción de efectos, La protección de intereseses Pueden ser Privados, Prácticas engañosas En los Artículos 20 a 27 LCD, Ley General de Publicidad junto a la Ley de Competencia Desleal, Consumidores y Usuarios Requiere además Una acción, Actos de Competencia desleal En los Artículos 5 a 18, Diversos supuestos especiales Se dividen en Actos de Competencia desleal, Prácticas comerciales Pueden ser Prácticas engañosas, Una acción Contraria Prácticas honestas del mercado