WARNING:
JavaScript is turned OFF. None of the links on this concept map will
work until it is reactivated.
If you need help turning JavaScript On, click here.
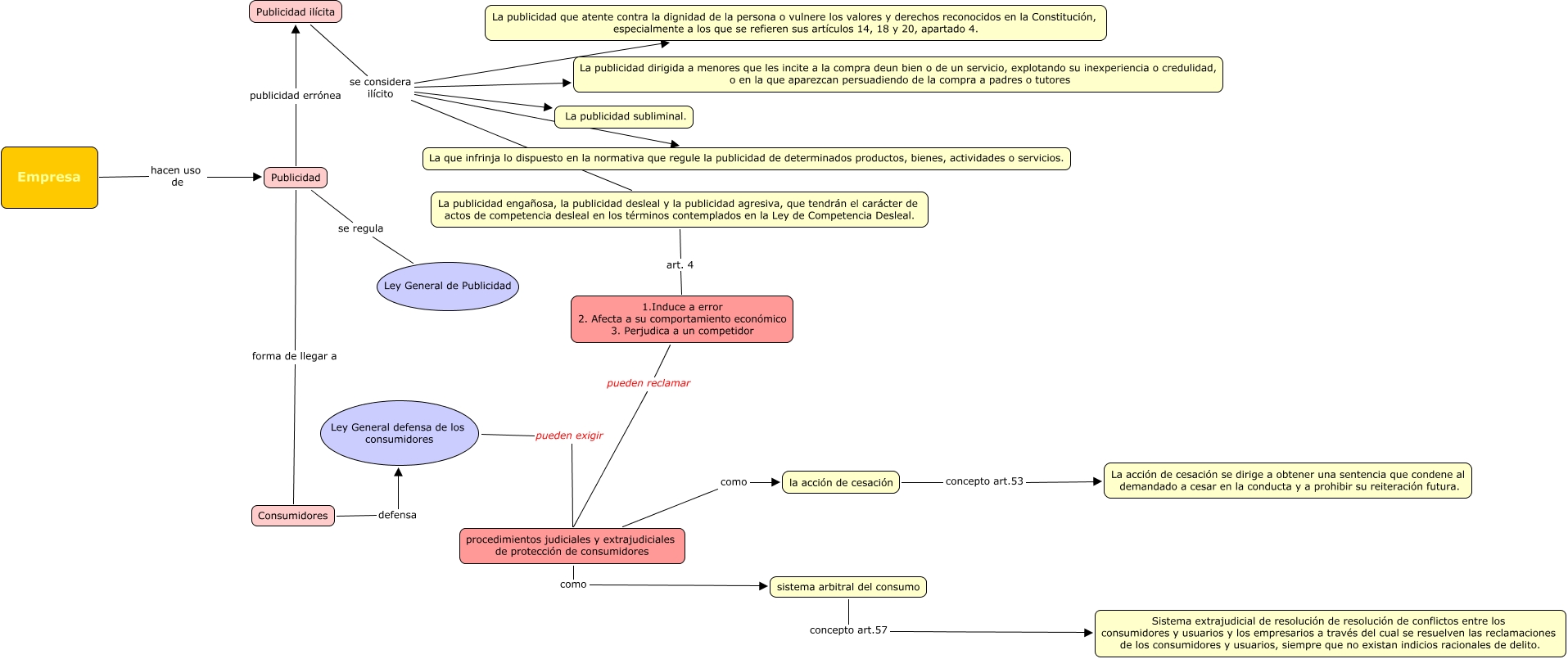
Este Cmap, tiene información relacionada con: Cmap escenario 3, Publicidad ilícita se considera ilícito La publicidad dirigida a menores que les incite a la compra deun bien o de un servicio, explotando su inexperiencia o credulidad, o en la que aparezcan persuadiendo de la compra a padres o tutores, sistema arbitral del consumo concepto art.57 Sistema extrajudicial de resolución de resolución de conflictos entre los consumidores y usuarios y los empresarios a través del cual se resuelven las reclamaciones de los consumidores y usuarios, siempre que no existan indicios racionales de delito., Publicidad ilícita se considera ilícito La publicidad subliminal., Publicidad ilícita se considera ilícito La que infrinja lo dispuesto en la normativa que regule la publicidad de determinados productos, bienes, actividades o servicios., procedimientos judiciales y extrajudiciales de protección de consumidores como la acción de cesación, Empresa hacen uso de Publicidad, Publicidad publicidad errónea Publicidad ilícita, 1.Induce a error 2. Afecta a su comportamiento económico 3. Perjudica a un competidor pueden reclamar procedimientos judiciales y extrajudiciales de protección de consumidores, procedimientos judiciales y extrajudiciales de protección de consumidores como sistema arbitral del consumo, Publicidad ilícita se considera ilícito La publicidad que atente contra la dignidad de la persona o vulnere los valores y derechos reconocidos en la Constitución, especialmente a los que se refieren sus artículos 14, 18 y 20, apartado 4., Ley General defensa de los consumidores pueden exigir procedimientos judiciales y extrajudiciales de protección de consumidores, Publicidad se regula Ley General de Publicidad, Consumidores defensa Ley General defensa de los consumidores, Publicidad ilícita se considera ilícito La publicidad engañosa, la publicidad desleal y la publicidad agresiva, que tendrán el carácter de actos de competencia desleal en los términos contemplados en la Ley de Competencia Desleal., la acción de cesación concepto art.53 La acción de cesación se dirige a obtener una sentencia que condene al demandado a cesar en la conducta y a prohibir su reiteración futura., Publicidad forma de llegar a Consumidores, La publicidad engañosa, la publicidad desleal y la publicidad agresiva, que tendrán el carácter de actos de competencia desleal en los términos contemplados en la Ley de Competencia Desleal. art. 4 1.Induce a error 2. Afecta a su comportamiento económico 3. Perjudica a un competidor