WARNING:
JavaScript is turned OFF. None of the links on this concept map will
work until it is reactivated.
If you need help turning JavaScript On, click here.
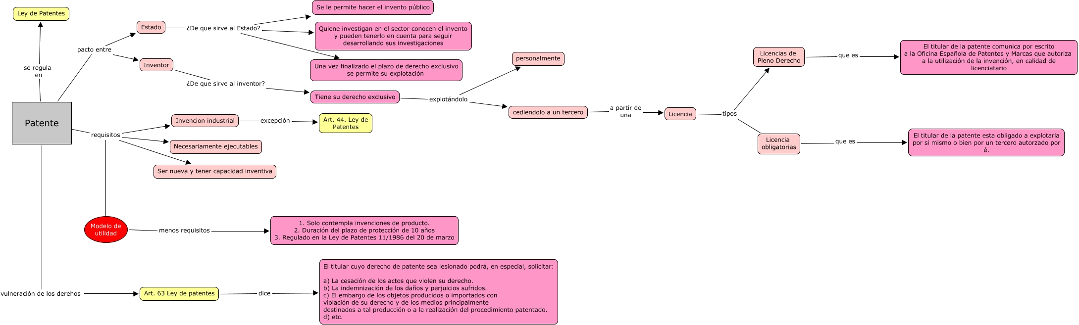
Este Cmap, tiene información relacionada con: C map Patentes, Estado ¿De que sirve al Estado? Se le permite hacer el invento público, Patente se regula en Ley de Patentes, Inventor ¿De que sirve al inventor? Tiene su derecho exclusivo, Tiene su derecho exclusivo explotándolo personalmente, Patente vulneración de los derehos Art. 63 Ley de patentes, Estado ¿De que sirve al Estado? Quiene investigan en el sector conocen el invento y pueden tenerlo en cuenta para seguir desarrollando sus investigaciones, Licencia obligatorias que es El titular de la patente esta obligado a explotarla por si mismo o bien por un tercero autorzado por é., Art. 63 Ley de patentes dice El titular cuyo derecho de patente sea lesionado podrá, en especial, solicitar: a) La cesación de los actos que violen su derecho. b) La indemnización de los daños y perjuicios sufridos. c) El embargo de los objetos producidos o importados con violación de su derecho y de los medios principalmente destinados a tal producción o a la realización del procedimiento patentado. d) etc., Licencias de Pleno Derecho que es El titular de la patente comunica por escrito a la Oficina Española de Patentes y Marcas que autoriza a la utilización de la invención, en calidad de licenciatario, Invencion industrial excepción Art. 44. Ley de Patentes, Estado ¿De que sirve al Estado? Una vez finalizado el plazo de derecho exclusivo se permite su explotación, Patente requisitos Modelo de utilidad, cediendolo a un tercero a partir de una Licencia, Patente pacto entre Estado, Patente requisitos Necesariamente ejecutables, Tiene su derecho exclusivo explotándolo cediendolo a un tercero, Licencia tipos Licencias de Pleno Derecho, Patente pacto entre Inventor, Patente requisitos Ser nueva y tener capacidad inventiva, Licencia tipos Licencia obligatorias