WARNING:
JavaScript is turned OFF. None of the links on this concept map will
work until it is reactivated.
If you need help turning JavaScript On, click here.
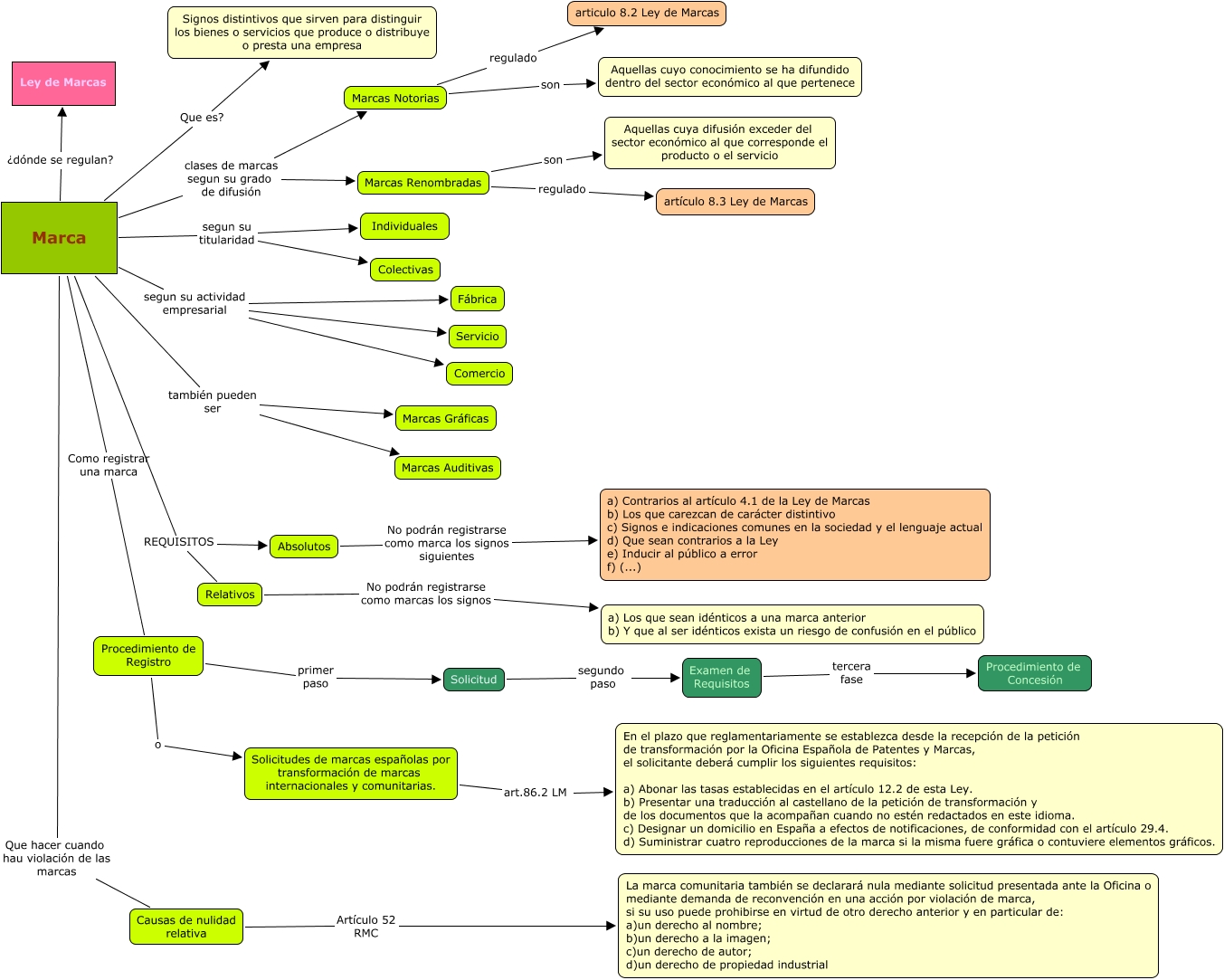
Este Cmap, tiene información relacionada con: Cmap marca, Marca segun su actividad empresarial Fábrica, Marca segun su titularidad Colectivas, Causas de nulidad relativa Artículo 52 RMC La marca comunitaria también se declarará nula mediante solicitud presentada ante la Oficina o mediante demanda de reconvención en una acción por violación de marca, si su uso puede prohibirse en virtud de otro derecho anterior y en particular de: a) un derecho al nombre; b) un derecho a la imagen; c) un derecho de autor; d) un derecho de propiedad industrial, Procedimiento de Registro o Solicitudes de marcas españolas por transformación de marcas internacionales y comunitarias., Marca Como registrar una marca Procedimiento de Registro, Marca Que hacer cuando hau violación de las marcas Causas de nulidad relativa, Relativos No podrán registrarse como marcas los signos a) Los que sean idénticos a una marca anterior b) Y que al ser idénticos exista un riesgo de confusión en el público, Absolutos No podrán registrarse como marca los signos siguientes a) Contrarios al artículo 4.1 de la Ley de Marcas b) Los que carezcan de carácter distintivo c) Signos e indicaciones comunes en la sociedad y el lenguaje actual d) Que sean contrarios a la Ley e) Inducir al público a error f) (...), Marca segun su actividad empresarial Comercio, Solicitud segundo paso Examen de Requisitos, Examen de Requisitos tercera fase Procedimiento de Concesión, Marca REQUISITOS Absolutos, Marca también pueden ser Marcas Auditivas, Marca clases de marcas segun su grado de difusión Marcas Notorias, Marca clases de marcas segun su grado de difusión Marcas Renombradas, Marca segun su actividad empresarial Servicio, Marca también pueden ser Marcas Gráficas, Marca Que es? Signos distintivos que sirven para distinguir los bienes o servicios que produce o distribuye o presta una empresa, Marcas Notorias regulado articulo 8.2 Ley de Marcas, Marcas Renombradas son Aquellas cuya difusión exceder del sector económico al que corresponde el producto o el servicio