WARNING:
JavaScript is turned OFF. None of the links on this concept map will
work until it is reactivated.
If you need help turning JavaScript On, click here.
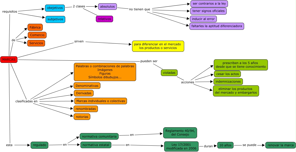
Este Cmap, tiene información relacionada con: escenario 8, 9 y 10, MARCAS clasificadas en Derivadas, MARCAS de Comercio, MARCAS clasificadas en Marcas individuales o colectivas, violadas acciones cesar los actos, obejetivos 2 clases relativos, MARCAS de Fábrica, obejetivos 2 clases absolutos, MARCAS de Servicios, absolutos no tienen que faltarles la aptitud diferenciadora, MARCAS pueden ser violadas, MARCAS clasificadas en notorias, normativa comunitaria en Reglamento 40/94, del Consejo, regulado en normativa estatal, Ley 17/2001 modificada en 2006 duran 10 años, violadas acciones indemnizaciones, absolutos no tienen que ser contrarios a la ley, MARCAS requisitos obejetivos, violadas acciones prescriben a los 5 años desde que se tiene conocimiento, MARCAS clasificadas en Palabras o combinaciones de palabras Imágenes Figuras Símbolos dibubujos..., MARCAS clasificadas en Denominativas