WARNING:
JavaScript is turned OFF. None of the links on this concept map will
work until it is reactivated.
If you need help turning JavaScript On, click here.
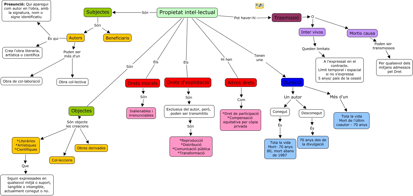
Este Cmap, tiene información relacionada con: Escenari 10 i 11, Propietat intel·lectual Tenen una Duració, Drets morals Són Inalienables i irrenunciables, Autors Poden ser més d'un Obra col·lectiva, Subjectes Són Autors, Mortis causa Poden ser transmessos Per qualsevol dels mitjans admessos pel Dret, Propietat intel·lectual Hi han Altres drets, Duració Un autor Conegut, Duració Més d'un Tota la vida Mort de l'últim coautor - 70 anys, Autors És qui Crea l'obra literaria, artística o científica, Propietat intel·lectual Els Drets d'explotació, Objectes Són objecte les creacions *Literàries *Artístiques *Científiques, Autors És qui Presunció: Qui aparegui com autor en l'obra, amb la signatura, nom o signe identificatiu, Exclusius del autor, però, poden ser transmitits Són *Reproducció *Distribució *Comunicació pública *Transformació, Inter vivos Queden limitats A l'expressat en el contracte. Límit temporal i espacial si no s'expressa 5 anys/ país de la cessió, Objectes Són objecte les creacions Col·leccions, Desconegut És 70 anys des de la divulgació, Autors Poden ser més d'un Obra de col·laboració, Trasmissió O Inter vivos, Conegut És Tota la vida Mort- 70 anys 80, mort abans de 1987, Propietat intel·lectual Són Subjectes