WARNING:
JavaScript is turned OFF. None of the links on this concept map will
work until it is reactivated.
If you need help turning JavaScript On, click here.
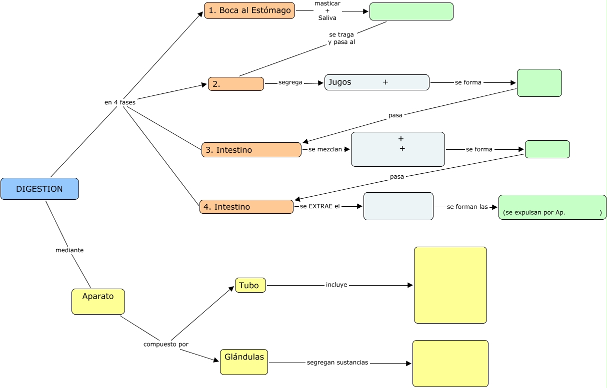
Este Cmap, tiene información relacionada con: DIGESTIÓN MUDO, Aparato compuesto por Tubo, DIGESTION en 4 fases 2., Tubo incluye, + + se forma, pasa 4. Intestino, DIGESTION en 4 fases 3. Intestino, se forman las (se expulsan por Ap. ), 1. Boca al Estómago masticar + Saliva, Glándulas segregan sustancias, pasa 3. Intestino, se traga y pasa al 2., DIGESTION en 4 fases 4. Intestino, Jugos + se forma, DIGESTION en 4 fases 1. Boca al Estómago, 2. segrega Jugos +, 3. Intestino se mezclan + +, DIGESTION mediante Aparato, Aparato compuesto por Glándulas, 4. Intestino se EXTRAE el