WARNING:
JavaScript is turned OFF. None of the links on this concept map will
work until it is reactivated.
If you need help turning JavaScript On, click here.
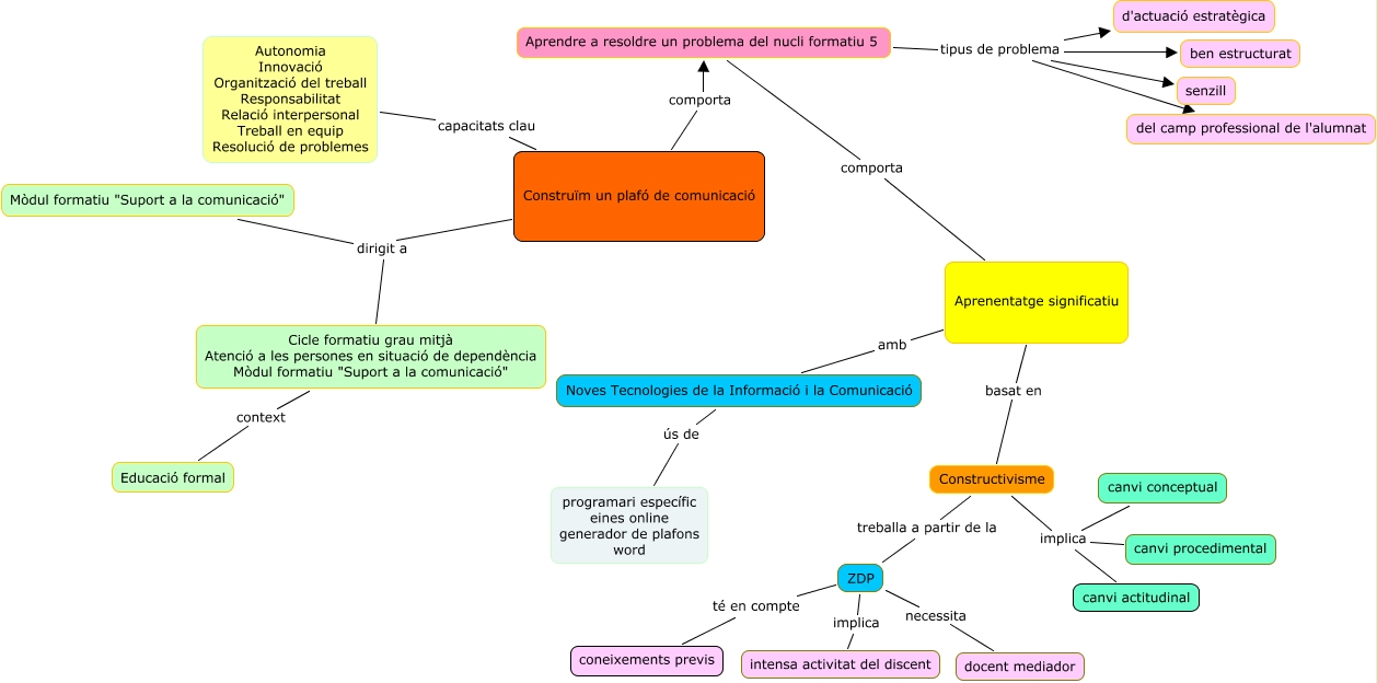
Este Cmap, tiene información relacionada con: activitat 4 inicial, Aprendre a resoldre un problema del nucli formatiu 5 tipus de problema del camp professional de l'alumnat, Aprendre a resoldre un problema del nucli formatiu 5 tipus de problema ben estructurat, Aprenentatge significatiu basat en Constructivisme, Aprenentatge significatiu amb Noves Tecnologies de la Informació i la Comunicació, Aprendre a resoldre un problema del nucli formatiu 5 comporta Aprenentatge significatiu, ZDP té en compte coneixements previs, Construïm un plafó de comunicació dirigit a Mòdul formatiu "Suport a la comunicació", Constructivisme implica canvi conceptual, ZDP implica intensa activitat del discent, ZDP necessita docent mediador, Cicle formatiu grau mitjà Atenció a les persones en situació de dependència Mòdul formatiu "Suport a la comunicació" dirigit a Mòdul formatiu "Suport a la comunicació", Constructivisme implica canvi procedimental, Aprendre a resoldre un problema del nucli formatiu 5 tipus de problema senzill, Construïm un plafó de comunicació comporta Aprendre a resoldre un problema del nucli formatiu 5, Constructivisme treballa a partir de la ZDP, Construïm un plafó de comunicació capacitats clau Autonomia Innovació Organització del treball Responsabilitat Relació interpersonal Treball en equip Resolució de problemes, Aprendre a resoldre un problema del nucli formatiu 5 tipus de problema d'actuació estratègica, Constructivisme implica canvi actitudinal, Cicle formatiu grau mitjà Atenció a les persones en situació de dependència Mòdul formatiu "Suport a la comunicació" context Educació formal, Noves Tecnologies de la Informació i la Comunicació ús de programari específic eines online generador de plafons word