WARNING:
JavaScript is turned OFF. None of the links on this concept map will
work until it is reactivated.
If you need help turning JavaScript On, click here.
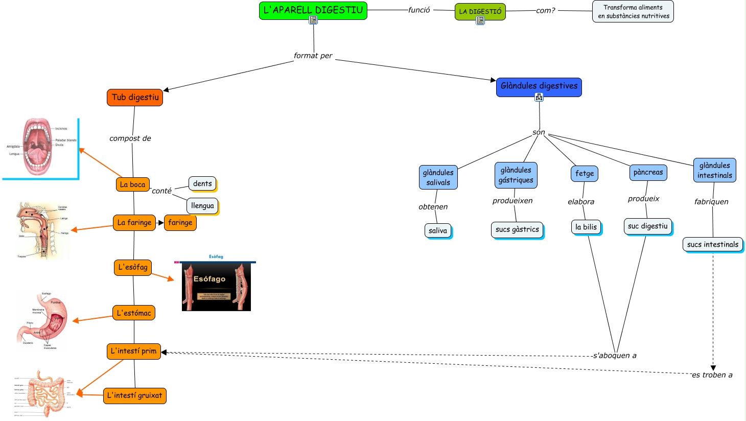
Aquest mapa conceptual conté informació relacionada amb: CPastortT5, L'intestí prim, La boca La faringe, L'intestí gruixat, glàndules gástriques són fetge, LA DIGESTIÓ com? Transforma aliments en substàncies nutritives, La boca conté dents, glàndules gástriques són Glàndules digestives, glàndules salivals obtenen saliva, fetge elabora la bilis, pàncreas produeix suc digestiu, L'esòfag L'estómac, glàndules gástriques produeixen sucs gàstrics, glàndules gástriques són glàndules intestinals, glàndules gástriques són glàndules salivals, La faringe, L'APARELL DIGESTIU funció LA DIGESTIÓ, L'APARELL DIGESTIU format per Tub digestiu, L'APARELL DIGESTIU format per Glàndules digestives, suc digestiu s'aboquen a la bilis, sucs intestinals es troben a L'intestí prim