WARNING:
JavaScript is turned OFF. None of the links on this concept map will
work until it is reactivated.
If you need help turning JavaScript On, click here.
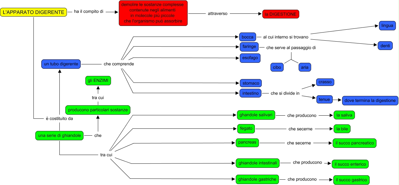
Questa Cmap, creata con IHMC CmapTools, contiene informazioni relative a: l'apparato digerente, un tubo digerente che comprende esofago, producono particolari sostanze tra cui gli ENZIMI, L'APPARATO DIGERENTE è costituito da una serie di ghiandole, intestino che si divide in crasso, intestino che si divide in tenue, bocca al cui interno si trovano lingua, L'APPARATO DIGERENTE è costituito da un tubo digerente, ghandole salivari che producono la saliva, fegato che secerne la bile, faringe che serve al passaggio di cibo, un tubo digerente che comprende intestino, un tubo digerente che comprende stomaco, una serie di ghiandole tra cui ghiandole intestinali, una serie di ghiandole che producono particolari sostanze, una serie di ghiandole tra cui ghandole salivari, un tubo digerente che comprende faringe, demolire le sostanze complesse contenute negli alimenti in molecole più piccole che l'organismo può assorbire attraverso la DIGESTIONE, una serie di ghiandole tra cui ghiandole gastriche, ghiandole gastriche che producono il succo gastrico, tenue dove dove termina la digestione