WARNING:
JavaScript is turned OFF. None of the links on this concept map will
work until it is reactivated.
If you need help turning JavaScript On, click here.
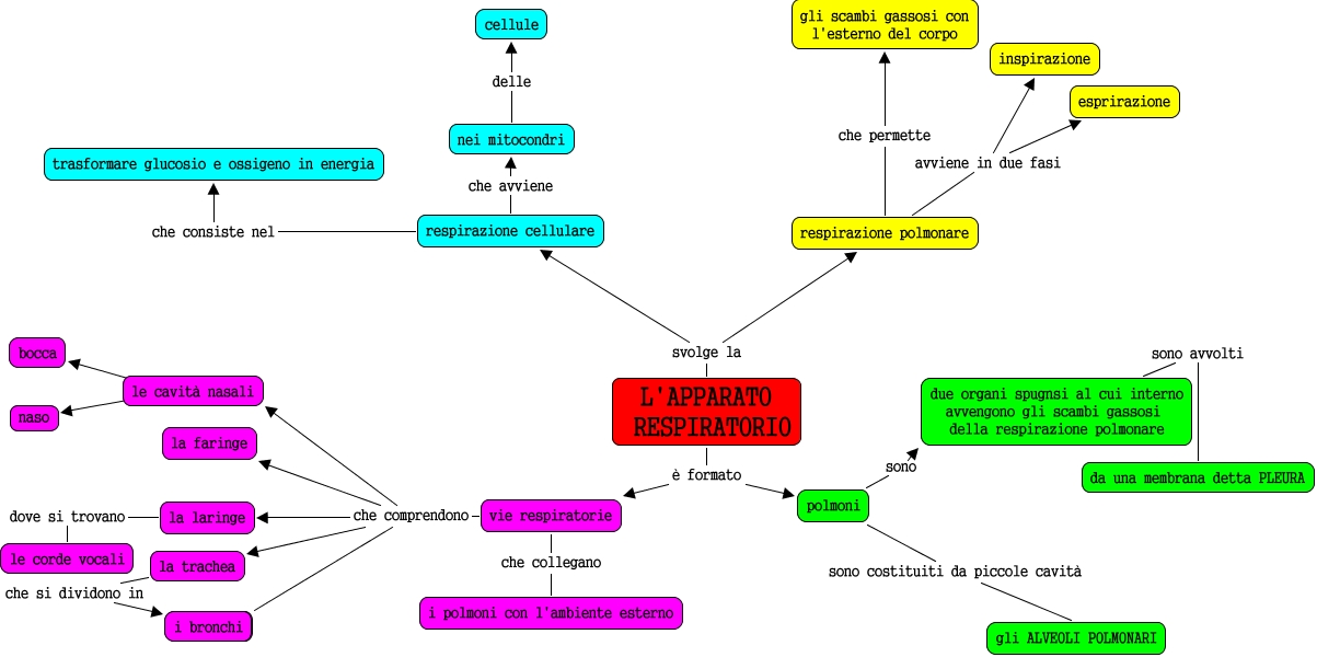
Questa Cmap, creata con IHMC CmapTools, contiene informazioni relative a: la respirazione, vie respiratorie che comprendono la laringe, polmoni sono costituiti da piccole cavità gli ALVEOLI POLMONARI, L'APPARATO RESPIRATORIO è formato polmoni, L'APPARATO RESPIRATORIO svolge la respirazione cellulare, respirazione polmonare avviene in due fasi inspirazione, le cavità nasali ???? naso, la laringe dove si trovano le corde vocali, respirazione cellulare che avviene nei mitocondri, vie respiratorie che comprendono i bronchi, L'APPARATO RESPIRATORIO svolge la respirazione polmonare, nei mitocondri delle cellule, le cavità nasali ???? bocca, vie respiratorie che collegano i polmoni con l'ambiente esterno, la trachea che si dividono in i bronchi, L'APPARATO RESPIRATORIO è formato vie respiratorie, vie respiratorie che comprendono la trachea, polmoni sono due organi spugnsi al cui interno avvengono gli scambi gassosi della respirazione polmonare, vie respiratorie che comprendono la faringe, respirazione polmonare avviene in due fasi esprirazione, due organi spugnsi al cui interno avvengono gli scambi gassosi della respirazione polmonare sono avvolti da una membrana detta PLEURA