WARNING:
JavaScript is turned OFF. None of the links on this concept map will
work until it is reactivated.
If you need help turning JavaScript On, click here.
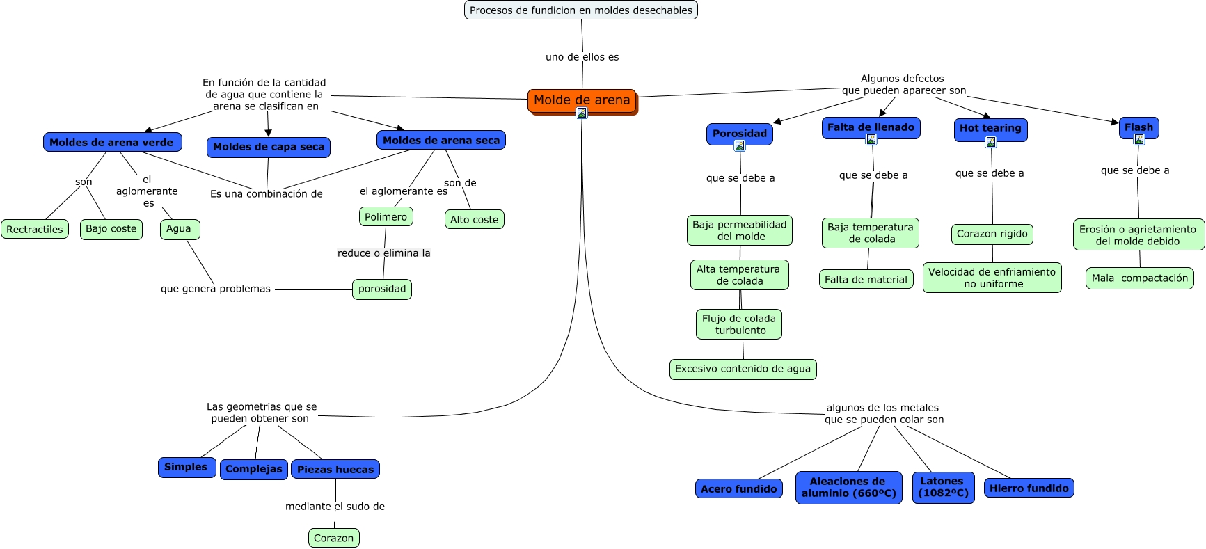
Este Cmap, tiene información relacionada con: Molde de arena, Piezas huecas mediante el sudo de Corazon, Moldes de arena verde el aglomerante es Agua, Polimero reduce o elimina la porosidad, Moldes de arena verde son Bajo coste, Molde de arena Las geometrias que se pueden obtener son Simples, Molde de arena Las geometrias que se pueden obtener son Piezas huecas, Molde de arena Las geometrias que se pueden obtener son Complejas, Moldes de capa seca Es una combinación de Moldes de arena seca, Molde de arena algunos de los metales que se pueden colar son Hierro fundido, Falta de llenado que se debe a Baja temperatura de colada, Molde de arena Algunos defectos que pueden aparecer son Falta de llenado, Moldes de arena verde son Rectractiles, Molde de arena Algunos defectos que pueden aparecer son Flash, Porosidad que se debe a Baja permeabilidad del molde, Porosidad que se debe a Alta temperatura de colada, Moldes de arena seca son de Alto coste, Flash que se debe a Mala compactación, Hot tearing que se debe a Velocidad de enfriamiento no uniforme, Molde de arena En función de la cantidad de agua que contiene la arena se clasifican en Moldes de arena seca, Molde de arena algunos de los metales que se pueden colar son Latones (1082ºC)