WARNING:
JavaScript is turned OFF. None of the links on this concept map will
work until it is reactivated.
If you need help turning JavaScript On, click here.
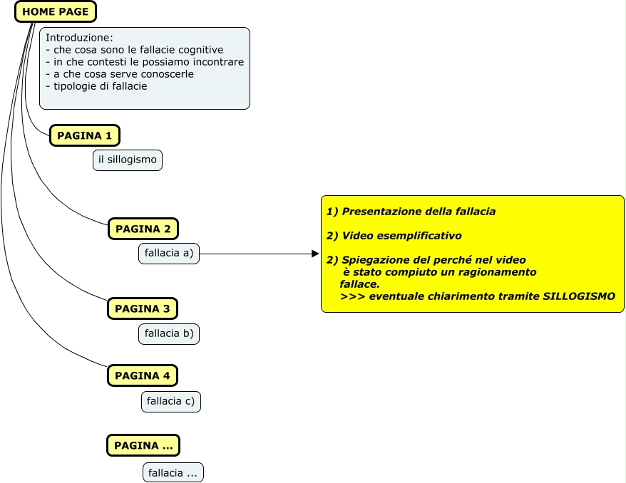
Questa Cmap, creata con IHMC CmapTools, contiene informazioni relative a: fallacie cognitive_schema google sites, HOME PAGE ???? PAGINA 2, HOME PAGE ???? PAGINA 4, HOME PAGE ???? PAGINA 3, fallacia a) ???? 1) Presentazione della fallacia 2) Video esemplificativo 2) Spiegazione del perché nel video è stato compiuto un ragionamento fallace. >>> eventuale chiarimento tramite SILLOGISMO, HOME PAGE ???? PAGINA 1