WARNING:
JavaScript is turned OFF. None of the links on this concept map will
work until it is reactivated.
If you need help turning JavaScript On, click here.
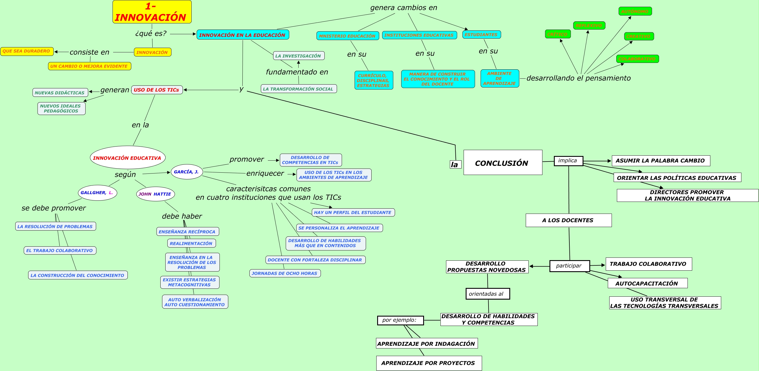
Este Cmap, tiene información relacionada con: INNOVACIÓN, JOHN HATTIE debe haber AUTO VERBALIZACIÓN AUTO CUESTIONAMIENTO, INNOVACIÓN EN LA EDUCACIÓN fundamentado en LA TRANSFORMACIÓN SOCIAL, GARCÍA, J. caracterisitcas comunes en cuatro instituciones que usan los TICs DOCENTE CON FORTALEZA DISCIPLINAR, GARCÍA, J. caracterisitcas comunes en cuatro instituciones que usan los TICs DESARROLLO DE HABILIDADES MÁS QUE EN CONTENIDOS, JOHN HATTIE debe haber REALIMENTACIÓN, GARCÍA, J. promover DESARROLLO DE COMPETENCIAS EN TICs, 1- INNOVACIÓN ¿qué es? INNOVACIÓN, GARCÍA, J. caracterisitcas comunes en cuatro instituciones que usan los TICs HAY UN PERFIL DEL ESTUDIANTE, INNOVACIÓN consiste en QUE SEA DURADERO, INNOVACIÓN EN LA EDUCACIÓN genera cambios en ESTUDIANTES, CONCLUSIÓN implica DIRECTORES PROMOVER LA INNOVACIÓN EDUCATIVA, CONCLUSIÓN implica ASUMIR LA PALABRA CAMBIO, AMBIENTE DE APRENDIZAJE desarrollando el pensamiento AUTÓNOMO, INNOVACIÓN EN LA EDUCACIÓN genera cambios en MNISTERIO EDUCACIÓN, A LOS DOCENTES participar DESARROLLO PROPUESTAS NOVEDOSAS, INNOVACIÓN EN LA EDUCACIÓN fundamentado en LA INVESTIGACIÓN, AMBIENTE DE APRENDIZAJE desarrollando el pensamiento COLABORATIVO, JOHN HATTIE debe haber EXISTIR ESTRATEGIAS METACOGNITIVAS, DESARROLLO DE HABILIDADES Y COMPETENCIAS por ejemplo: APRENDIZAJE POR INDAGACIÓN, INNOVACIÓN EN LA EDUCACIÓN genera cambios en INSTITUCIONES EDUCATIVAS