WARNING:
JavaScript is turned OFF. None of the links on this concept map will
work until it is reactivated.
If you need help turning JavaScript On, click here.
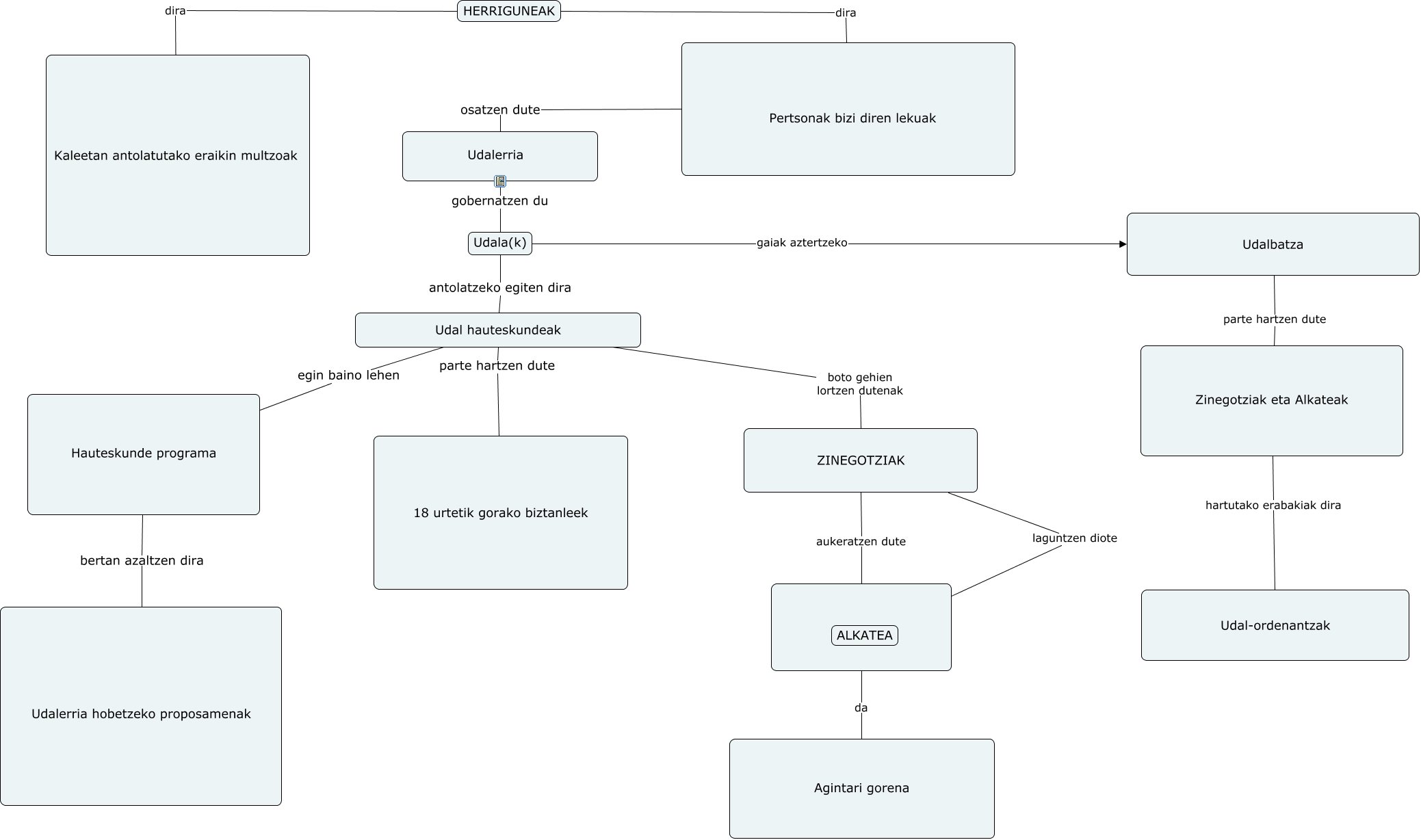
Este Cmap, tiene información relacionada con: Herriguneen gobernua osatuta, HERRIGUNEAK dira Pertsonak bizi diren lekuak, Udal hauteskundeak boto gehien lortzen dutenak ZINEGOTZIAK, Udalerria gobernatzen du Udala(k), Udal hauteskundeak parte hartzen dute 18 urtetik gorako biztanleek, ZINEGOTZIAK laguntzen diote ALKATEA, Hauteskunde programa bertan azaltzen dira Udalerria hobetzeko proposamenak, Udala(k) gaiak aztertzeko Udalbatza, Zinegotziak eta Alkateak hartutako erabakiak dira Udal-ordenantzak, Udala(k) antolatzeko egiten dira Udal hauteskundeak, Udal hauteskundeak egin baino lehen Hauteskunde programa, HERRIGUNEAK dira, da Agintari gorena, Udalbatza parte hartzen dute Zinegotziak eta Alkateak, Pertsonak bizi diren lekuak osatzen dute Udalerria, ZINEGOTZIAK aukeratzen dute