WARNING:
JavaScript is turned OFF. None of the links on this concept map will
work until it is reactivated.
If you need help turning JavaScript On, click here.
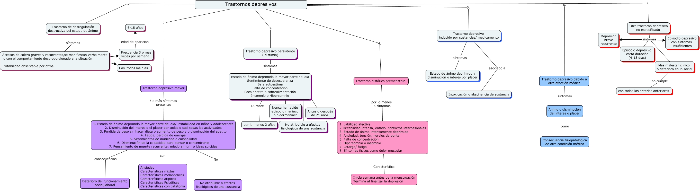
Este Cmap, tiene información relacionada con: 4. Trastornos depresivos, Trastornos depresivos 5. Trastorno depresivo inducido por sustancias/ medicamento, Otro trastorno depresivo no especificado síntomas Depresión breve recurrente, Estado de ánimo deprimido la mayor parte del día Sentimiento de desesperanza Baja autoestima Falta de concentración Poco apetito o sobrealimentación Insomnio o Hipersomnio ???? No atribuible a efectos fisiológicos de una sustancia, Trastorno depresivo inducido por sustancias/ medicamento asociado a Intoxicación o abstinencia de sustancia, Otro trastorno depresivo no especificado síntomas Más malestar clínico o deterioro en lo social, Trastorno depresivo inducido por sustancias/ medicamento síntomas Estado de ánimo deprimido y disminución o interes por placer, Trastorno depresivo persistente ( distimia) síntomas Estado de ánimo deprimido la mayor parte del día Sentimiento de desesperanza Baja autoestima Falta de concentración Poco apetito o sobrealimentación Insomnio o Hipersomnio, Trastorno depresivo debido a otra afección médica síntomas Ánimo o disminución del interes o placer, Trastorno disfórico premenstrual por lo menos 5 síntomas 1. Labilidad afectiva 2.Irritabilidad intensa, enfado, conflictos interpesonales 3. Estado de ánimo intensamente deprimido 4. Ansiedad, tensión, nervios de punta 5. Falta de concentración 6. Hipersomnia o insomnio 7. Letargo/ fatiga 8. Síntomas físicos como dolor muscular, Trastorno de desregulación destructiva del estado de ánimo síntomas Accesos de colera graves y recurrentes,se manifiestan verbalmente o con el comportamiento desproporcionado a la situación Irritabilidad observable por otros, Estado de ánimo deprimido la mayor parte del día Sentimiento de desesperanza Baja autoestima Falta de concentración Poco apetito o sobrealimentación Insomnio o Hipersomnio ???? Nunca ha habido episodio maniaco o hioermaniaco, Otro trastorno depresivo no especificado síntomas Episodio depresivo con síntomas insuficientes, 1. Labilidad afectiva 2.Irritabilidad intensa, enfado, conflictos interpesonales 3. Estado de ánimo intensamente deprimido 4. Ansiedad, tensión, nervios de punta 5. Falta de concentración 6. Hipersomnia o insomnio 7. Letargo/ fatiga 8. Síntomas físicos como dolor muscular Característica Inicia semana antes de la menstruación Termina al finalizar la depresión, Más malestar clínico o deterioro en lo social no cumple con todos los criterios anteriores, Accesos de colera graves y recurrentes,se manifiestan verbalmente o con el comportamiento desproporcionado a la situación Irritabilidad observable por otros ???? Frecuencia 3 o más veces por semana, Otro trastorno depresivo no especificado síntomas Episodio depresivo corta duración (4-13 días), 1. Estado de ánimo deprimido la mayor parte del día/ irritabilidad en niños y adolescentes 2. Disminución del interes o el placer por todas o casi todas las actividades 3. Pérdida de peso sin hacer dieta o aumento de peso y o disminución del apetito 4. Fatiga, pérdida de energía 5. Sentimientos de inutilidad o culpabilidad 6. Disminución de la capacidad para pensar o concentrarse 7. Pensamiento de muerte recurrente: miedo a morir o ideas suicidas consecuencias Deterioro del funcionamiento social,laboral, Estado de ánimo deprimido la mayor parte del día Sentimiento de desesperanza Baja autoestima Falta de concentración Poco apetito o sobrealimentación Insomnio o Hipersomnio ???? Antes o después de 21 años, Trastornos depresivos 6. Trastorno depresivo debido a otra afección médica, Ánimo o disminución del interes o placer como Consecuencia fisiopatológica de otra condición médica