WARNING:
JavaScript is turned OFF. None of the links on this concept map will
work until it is reactivated.
If you need help turning JavaScript On, click here.
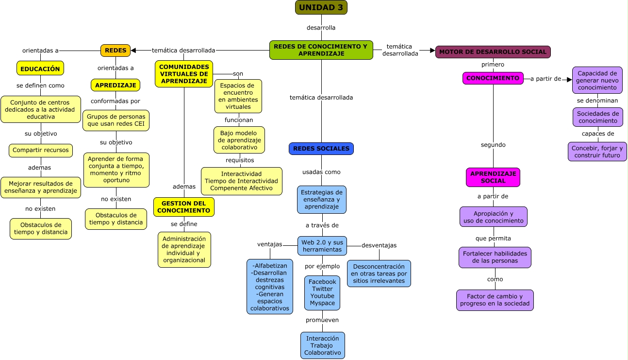
Este Cmap, tiene información relacionada con: REDES DE CONOCIMIENTO Y APRENDIZAJE, Capacidad de generar nuevo conocimiento se denominan Sociedades de conocimiento, Web 2.0 y sus herramientas desventajas Desconcentración en otras tareas por sitios irrelevantes, REDES DE CONOCIMIENTO Y APRENDIZAJE temática desarrollada COMUNIDADES VIRTUALES DE APRENDIZAJE, APREDIZAJE conformadas por Grupos de personas que usan redes CEI, Apropiación y uso de conocimiento que permita Fortalecer habilidades de las personas, REDES DE CONOCIMIENTO Y APRENDIZAJE temática desarrollada REDES SOCIALES, Web 2.0 y sus herramientas por ejemplo Facebook Twitter Youtube Myspace, Web 2.0 y sus herramientas ventajas -Alfabetizan -Desarrollan destrezas cognitivas -Generan espacios colaborativos, Espacios de encuentro en ambientes virtuales funcionan Bajo modelo de aprendizaje colaborativo, CONOCIMIENTO a partir de Capacidad de generar nuevo conocimiento, Conjunto de centros dedicados a la actividad educativa su objetivo Compartir recursos, GESTION DEL CONOCIMIENTO se define Administración de aprendizaje individual y organizacional, REDES DE CONOCIMIENTO Y APRENDIZAJE temática desarrollada MOTOR DE DESARROLLO SOCIAL, MOTOR DE DESARROLLO SOCIAL primero CONOCIMIENTO, UNIDAD 3 desarrolla REDES DE CONOCIMIENTO Y APRENDIZAJE, REDES orientadas a APREDIZAJE, REDES orientadas a EDUCACIÓN, Estrategias de enseñanza y aprendizaje a través de Web 2.0 y sus herramientas, COMUNIDADES VIRTUALES DE APRENDIZAJE ademas GESTION DEL CONOCIMIENTO, Sociedades de conocimiento capaces de Concebir, forjar y construir futuro