WARNING:
JavaScript is turned OFF. None of the links on this concept map will
work until it is reactivated.
If you need help turning JavaScript On, click here.
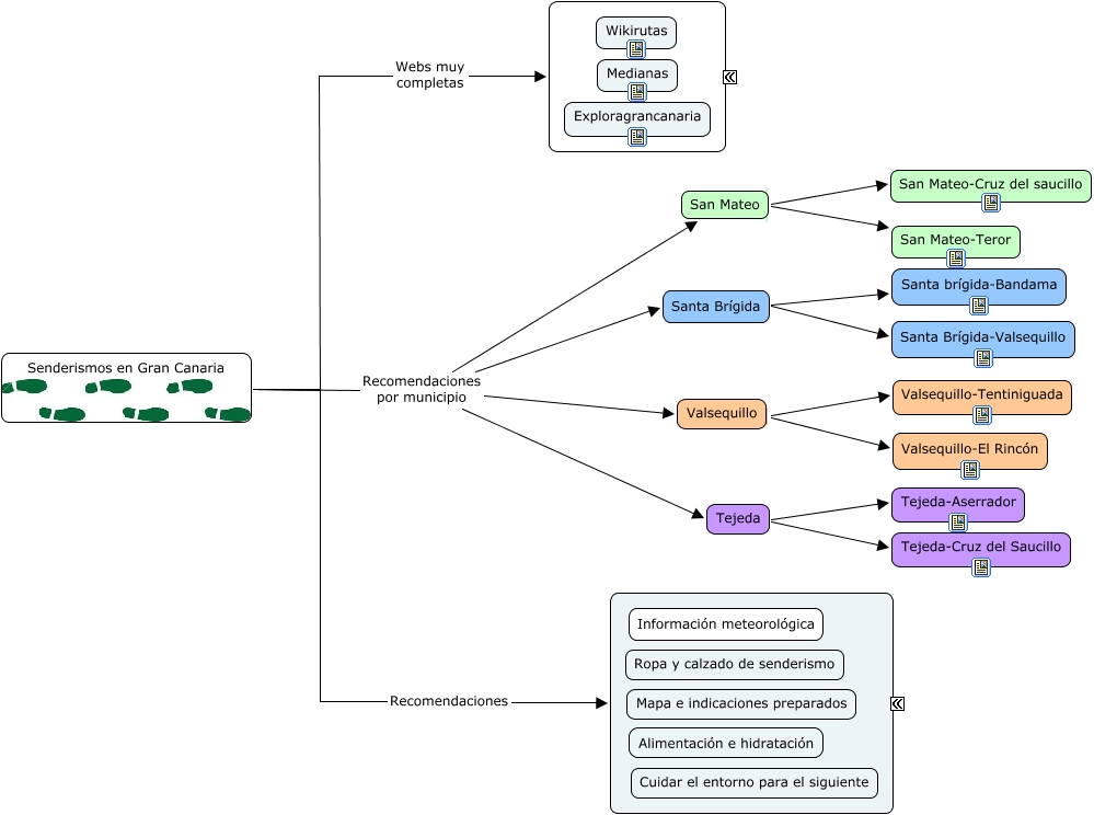
Este Cmap, tiene información relacionada con: Senderismos en Gran Canaria, Valsequillo Valsequillo-Tentiniguada, Senderismos en Gran Canaria Recomendaciones por municipio Tejeda, Senderismos en Gran Canaria Recomendaciones ????, Senderismos en Gran Canaria Recomendaciones por municipio Valsequillo, Senderismos en Gran Canaria Recomendaciones por municipio San Mateo, San Mateo San Mateo-Cruz del saucillo, Valsequillo Valsequillo-El Rincón, Senderismos en Gran Canaria Webs muy completas ????, Santa Brígida Santa brígida-Bandama, San Mateo San Mateo-Teror, Santa Brígida Santa Brígida-Valsequillo, Tejeda Tejeda-Aserrador, Senderismos en Gran Canaria Recomendaciones por municipio Santa Brígida, Tejeda Tejeda-Cruz del Saucillo