WARNING:
JavaScript is turned OFF. None of the links on this concept map will
work until it is reactivated.
If you need help turning JavaScript On, click here.
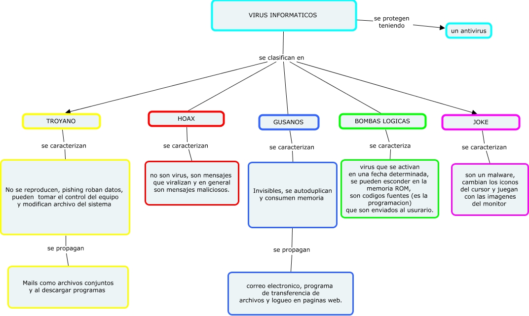
Este Cmap, tiene información relacionada con: virus informatico, VIRUS INFORMATICOS se clasifican en JOKE, VIRUS INFORMATICOS se clasifican en HOAX, No se reproducen, pishing roban datos, pueden tomar el control del equipo y modifican archivo del sistema se propagan Mails como archivos conjuntos y al descargar programas, VIRUS INFORMATICOS se clasifican en TROYANO, HOAX se caracterizan no son virus, son mensajes que viralizan y en general son mensajes maliciosos., TROYANO se caracterizan No se reproducen, pishing roban datos, pueden tomar el control del equipo y modifican archivo del sistema, VIRUS INFORMATICOS se clasifican en BOMBAS LOGICAS, VIRUS INFORMATICOS se clasifican en GUSANOS, Invisibles, se autoduplican y consumen memoria se propagan correo electronico, programa de transferencia de archivos y logueo en paginas web., VIRUS INFORMATICOS se protegen teniendo un antivirus, BOMBAS LOGICAS se caracteriza virus que se activan en una fecha determinada, se pueden esconder en la memoria ROM, son codigos fuentes (es la programacion) que son enviados al usurario., JOKE se caracterizan son un malware, cambian los iconos del cursor y juegan con las imagenes del monitor, GUSANOS se caracterizan Invisibles, se autoduplican y consumen memoria