WARNING:
JavaScript is turned OFF. None of the links on this concept map will
work until it is reactivated.
If you need help turning JavaScript On, click here.
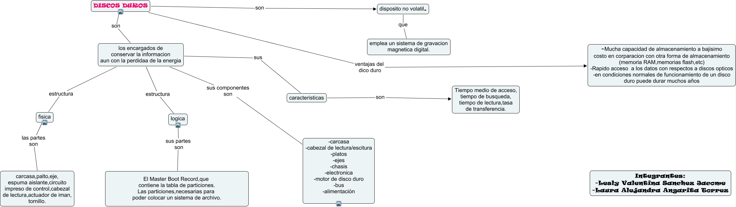
Este Cmap, tiene información relacionada con: disco duros, los encargados de conservar la informacion aun con la perdidaa de la energia sus caracteristicas, caracteristicas son Tiempo medio de acceso, tiempo de busqueda, tiempo de lectura,tasa de transferencia., DISCOS DUROS son los encargados de conservar la informacion aun con la perdidaa de la energia, fisica las partes son carcasa,palto,eje, espuma aislante,circuito impreso de control,cabezal de lectura,actuador de iman, tornillo., los encargados de conservar la informacion aun con la perdidaa de la energia estructura fisica, los encargados de conservar la informacion aun con la perdidaa de la energia estructura logica, DISCOS DUROS ventajas del dico duro -Mucha capacidad de almacenamiento a bajisimo costo en corparacion con otra forma de almacenamiento (memoria RAM,memorias flash,etc) -Rapido acceso a los datos con respectos a discos opticos -en condiciones normales de funcionamiento de un disco duro puede durar muchos años, disposito no volatil. que emplea un sistema de gravacion magnetica digital., logica sus partes son El Master Boot Record,que contiene la tabla de particiones. Las particiones,necesarias para poder colocar un sistema de archivo., DISCOS DUROS son disposito no volatil., los encargados de conservar la informacion aun con la perdidaa de la energia sus componentes son -carcasa -cabezal de lectura/escitura -platos -ejes -chasis -electronica -motor de disco duro -bus -alimentación