WARNING:
JavaScript is turned OFF. None of the links on this concept map will
work until it is reactivated.
If you need help turning JavaScript On, click here.
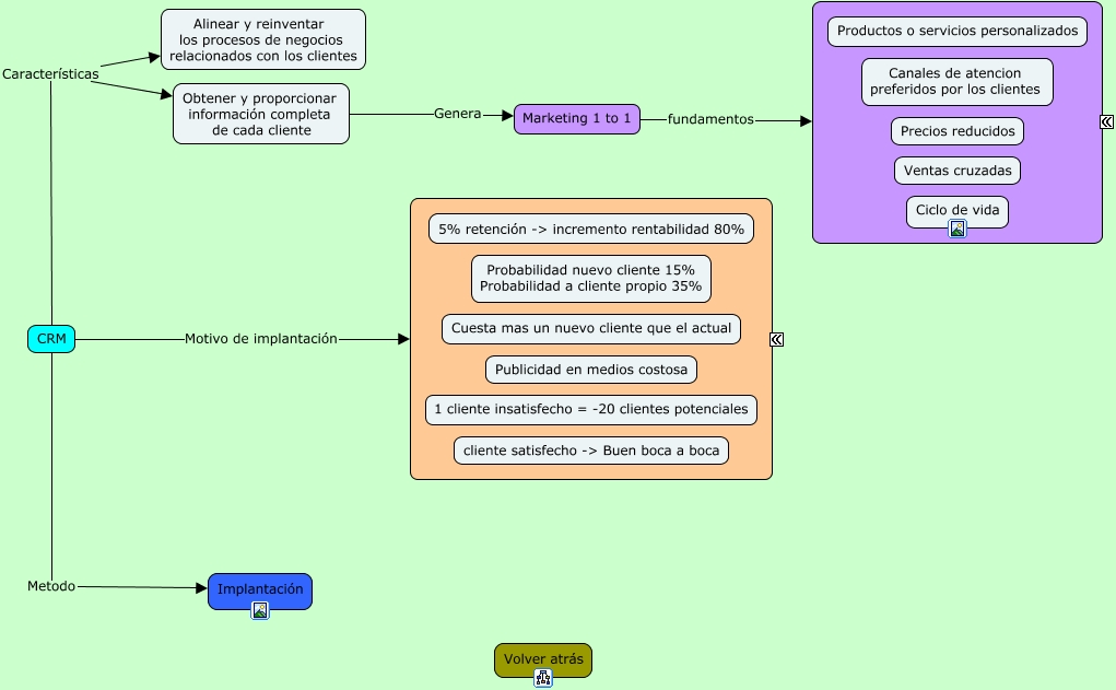
Este Cmap, tiene información relacionada con: CRM, CRM Características Obtener y proporcionar información completa de cada cliente, CRM Metodo Implantación, Obtener y proporcionar información completa de cada cliente Genera Marketing 1 to 1, CRM Características Alinear y reinventar los procesos de negocios relacionados con los clientes, CRM Motivo de implantación ????, Marketing 1 to 1 fundamentos ????