WARNING:
JavaScript is turned OFF. None of the links on this concept map will
work until it is reactivated.
If you need help turning JavaScript On, click here.
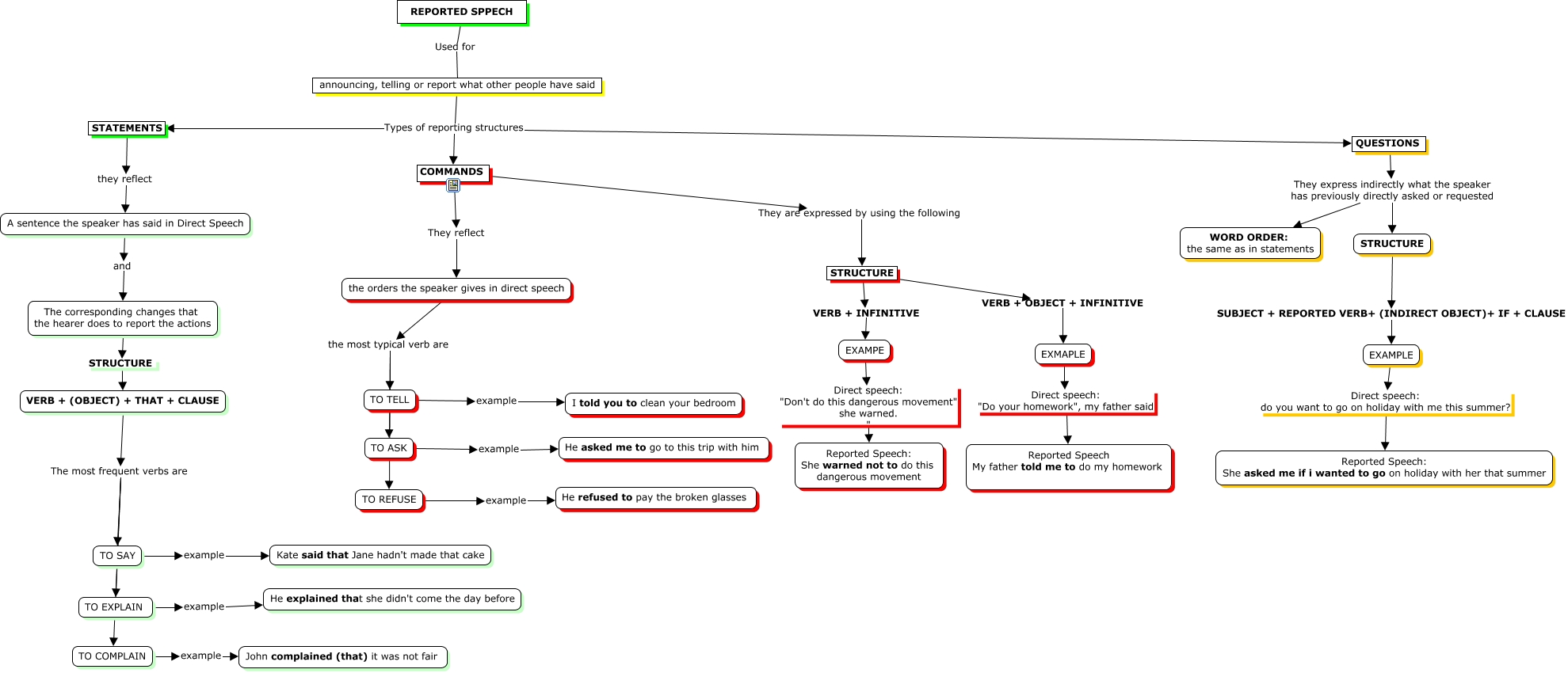
Este Cmap, tiene información relacionada con: REPORTED SPEECH, A sentence the speaker has said in Direct Speech and The corresponding changes that the hearer does to report the actions, QUESTIONS They express indirectly what the speaker has previously directly asked or requested WORD ORDER: the same as in statements, the orders the speaker gives in direct speech the most typical verb are TO REFUSE, STRUCTURE SUBJECT + REPORTED VERB+ (INDIRECT OBJECT)+ IF + CLAUSE EXAMPLE, QUESTIONS They express indirectly what the speaker has previously directly asked or requested STRUCTURE, TO EXPLAIN example He explained that she didn't come the day before, TO REFUSE example He refused to pay the broken glasses, COMMANDS They reflect the orders the speaker gives in direct speech, EXAMPE Direct speech: "Don't do this dangerous movement" she warned. " Reported Speech: She warned not to do this dangerous movement, TO COMPLAIN example John complained (that) it was not fair, announcing, telling or report what other people have said Types of reporting structures COMMANDS, VERB + (OBJECT) + THAT + CLAUSE The most frequent verbs are TO SAY, TO TELL example I told you to clean your bedroom, STRUCTURE VERB + OBJECT + INFINITIVE EXMAPLE, EXMAPLE Direct speech: "Do your homework", my father said Reported Speech My father told me to do my homework, TO SAY example Kate said that Jane hadn't made that cake, the orders the speaker gives in direct speech the most typical verb are TO ASK, STATEMENTS they reflect A sentence the speaker has said in Direct Speech, the orders the speaker gives in direct speech the most typical verb are TO TELL, COMMANDS They are expressed by using the following STRUCTURE