WARNING:
JavaScript is turned OFF. None of the links on this concept map will
work until it is reactivated.
If you need help turning JavaScript On, click here.
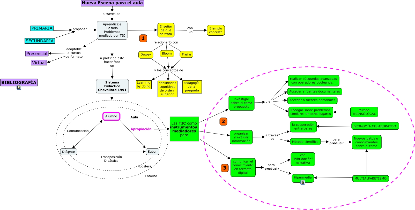
Este Cmap, tiene información relacionada con: Aprendizaje Basado en Problemas, Método científico para producir Nuevos datos o conocimientos sobre el tema, organizar y evaluar información a través de la cooperación entre pares, Dewey y los conceptos de Learning by doing, investigar sobre el tema propuesto p.ej. realizar búsquedas avanzadas con operadores booleanos..., Apropiación Las TIC como instrumentos mediadores para investigar sobre el tema propuesto, Aprendizaje Basado Problemas mediado por TIC adaptable a cursos de formato Presencial, investigar sobre el tema propuesto p.ej. Indagar sobre problemas similares en otros lugares, Freire y los conceptos de habilidades cognitivas de orden superior, Nueva Escena para el aula a través de Aprendizaje Basado Problemas mediado por TIC, Sistema Didáctico Chevallard 1991, Enseñar de qué se trata con un Ejemplo concreto, comunicar el conocimiento en formato digital para producir Hipermedia, investigar sobre el tema propuesto p.ej. Acceder a fuentes documentales, Dewey y los conceptos de habilidades cognitivas de orden superior, Aprendizaje Basado Problemas mediado por TIC adaptable a cursos de formato Virtual, Bloom y los conceptos de habilidades cognitivas de orden superior, ECONOMÍA COLABORATIVA ???? la cooperación entre pares, comunicar el conocimiento en formato digital para producir con "hibridación" narrativa, Dewey y los conceptos de pedagogía de la pregunta, Alumno Saber