WARNING:
JavaScript is turned OFF. None of the links on this concept map will
work until it is reactivated.
If you need help turning JavaScript On, click here.
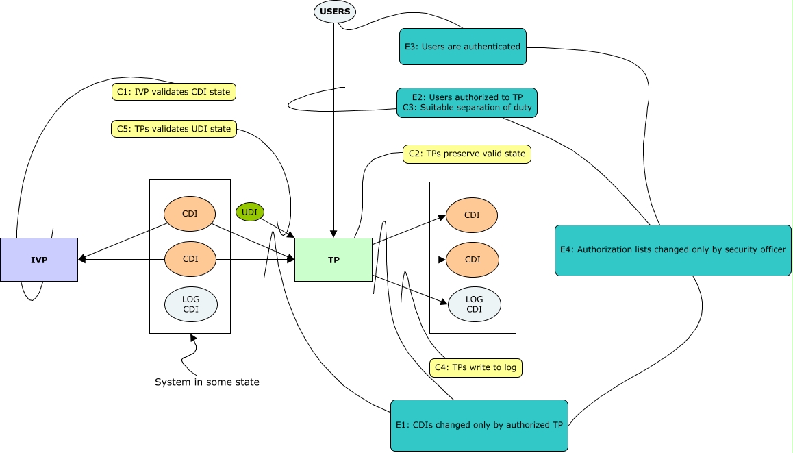
Este Cmap, tiene información relacionada con: Clark Wilson, USERS E3: Users are authenticated, E1: CDIs changed only by authorized TP, C4: TPs write to log, E1: CDIs changed only by authorized TP, CDI IVP, System in some state, CDI TP, E2: Users authorized to TP C3: Suitable separation of duty E4: Authorization lists changed only by security officer E1: CDIs changed only by authorized TP, E2: Users authorized to TP C3: Suitable separation of duty, TP CDI, C1: IVP validates CDI state, C5: TPs validates UDI state, E3: Users are authenticated E4: Authorization lists changed only by security officer E1: CDIs changed only by authorized TP, UDI TP, C2: TPs preserve valid state TP, TP LOG CDI, CDI IVP, TP CDI, CDI TP, USERS TP