WARNING:
JavaScript is turned OFF. None of the links on this concept map will
work until it is reactivated.
If you need help turning JavaScript On, click here.
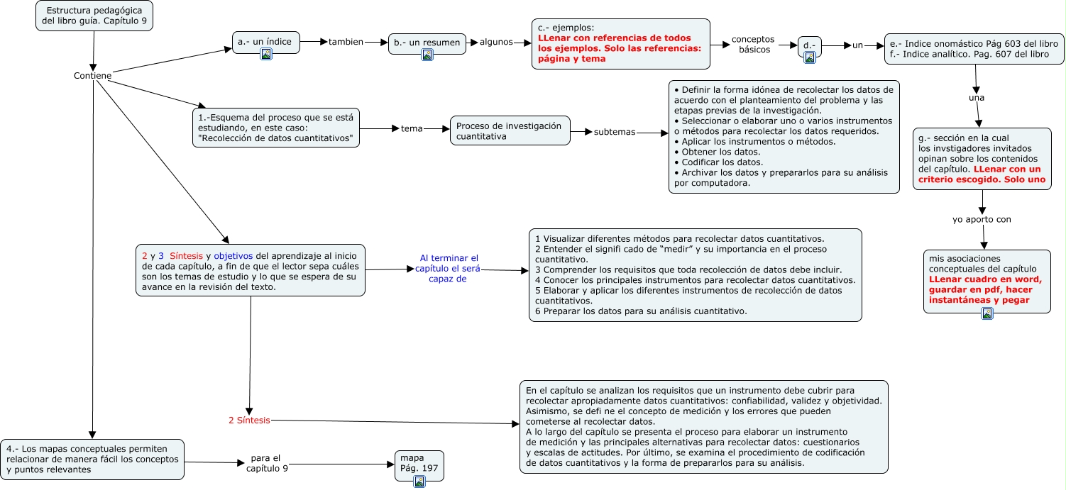
This Concept Map, created with IHMC CmapTools, has information related to: Estructura pedagógica del capítulo 9, Proceso de investigación cuantitativa subtemas • Definir la forma idónea de recolectar los datos de acuerdo con el planteamiento del problema y las etapas previas de la investigación. • Seleccionar o elaborar uno o varios instrumentos o métodos para recolectar los datos requeridos. • Aplicar los instrumentos o métodos. • Obtener los datos. • Codificar los datos. • Archivar los datos y prepararlos para su análisis por computadora., c.- ejemplos: LLenar con referencias de todos los ejemplos. Solo las referencias: página y tema conceptos básicos d.-, 2 y 3 Síntesis y objetivos del aprendizaje al inicio de cada capítulo, a fin de que el lector sepa cuáles son los temas de estudio y lo que se espera de su avance en la revisión del texto. Al terminar el capítulo el será capaz de 1 Visualizar diferentes métodos para recolectar datos cuantitativos. 2 Entender el signifi cado de “medir” y su importancia en el proceso cuantitativo. 3 Comprender los requisitos que toda recolección de datos debe incluir. 4 Conocer los principales instrumentos para recolectar datos cuantitativos. 5 Elaborar y aplicar los diferentes instrumentos de recolección de datos cuantitativos. 6 Preparar los datos para su análisis cuantitativo., b.- un resumen algunos c.- ejemplos: LLenar con referencias de todos los ejemplos. Solo las referencias: página y tema, Estructura pedagógica del libro guía. Capítulo 9 Contiene 4.- Los mapas conceptuales permiten relacionar de manera fácil los conceptos y puntos relevantes, Estructura pedagógica del libro guía. Capítulo 9 Contiene 1.-Esquema del proceso que se está estudiando, en este caso: "Recolección de datos cuantitativos", a.- un índice tambien b.- un resumen, Estructura pedagógica del libro guía. Capítulo 9 Contiene 2 y 3 Síntesis y objetivos del aprendizaje al inicio de cada capítulo, a fin de que el lector sepa cuáles son los temas de estudio y lo que se espera de su avance en la revisión del texto., 1.-Esquema del proceso que se está estudiando, en este caso: "Recolección de datos cuantitativos" tema Proceso de investigación cuantitativa, g.- sección en la cual los invstigadores invitados opinan sobre los contenidos del capítulo. LLenar con un criterio escogido. Solo uno yo aporto con mis asociaciones conceptuales del capítulo LLenar cuadro en word, guardar en pdf, hacer instantáneas y pegar, d.- un e.- Indice onomástico Pág 603 del libro f.- Indice analítico. Pag. 607 del libro, 4.- Los mapas conceptuales permiten relacionar de manera fácil los conceptos y puntos relevantes para el capítulo 9 mapa Pág. 197, Estructura pedagógica del libro guía. Capítulo 9 Contiene a.- un índice, 2 y 3 Síntesis y objetivos del aprendizaje al inicio de cada capítulo, a fin de que el lector sepa cuáles son los temas de estudio y lo que se espera de su avance en la revisión del texto. 2 Síntesis En el capítulo se analizan los requisitos que un instrumento debe cubrir para recolectar apropiadamente datos cuantitativos: confiabilidad, validez y objetividad. Asimismo, se defi ne el concepto de medición y los errores que pueden cometerse al recolectar datos. A lo largo del capítulo se presenta el proceso para elaborar un instrumento de medición y las principales alternativas para recolectar datos: cuestionarios y escalas de actitudes. Por último, se examina el procedimiento de codificación de datos cuantitativos y la forma de prepararlos para su análisis., e.- Indice onomástico Pág 603 del libro f.- Indice analítico. Pag. 607 del libro una g.- sección en la cual los invstigadores invitados opinan sobre los contenidos del capítulo. LLenar con un criterio escogido. Solo uno