WARNING:
JavaScript is turned OFF. None of the links on this concept map will
work until it is reactivated.
If you need help turning JavaScript On, click here.
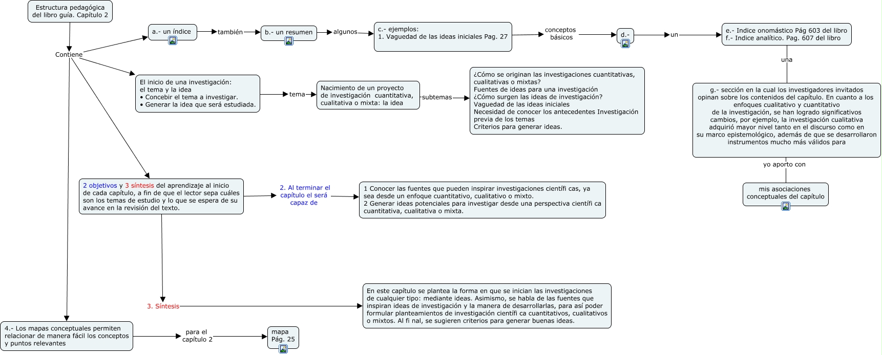
This Concept Map, created with IHMC CmapTools, has information related to: Recursos de Estrategia Pedagógica del Capitulo 2, d.- un e.- Indice onomástico Pág 603 del libro f.- Indice analítico. Pag. 607 del libro, a.- un índice también b.- un resumen, Estructura pedagógica del libro guía. Capítulo 2 Contiene 4.- Los mapas conceptuales permiten relacionar de manera fácil los conceptos y puntos relevantes, 4.- Los mapas conceptuales permiten relacionar de manera fácil los conceptos y puntos relevantes para el capítulo 2 mapa Pág. 25, b.- un resumen algunos c.- ejemplos: 1. Vaguedad de las ideas iniciales Pag. 27, c.- ejemplos: 1. Vaguedad de las ideas iniciales Pag. 27 conceptos básicos d.-, Estructura pedagógica del libro guía. Capítulo 2 Contiene 2 objetivos y 3 síntesis del aprendizaje al inicio de cada capítulo, a fin de que el lector sepa cuáles son los temas de estudio y lo que se espera de su avance en la revisión del texto., Estructura pedagógica del libro guía. Capítulo 2 Contiene El inicio de una investigación: el tema y la idea • Concebir el tema a investigar. • Generar la idea que será estudiada., Estructura pedagógica del libro guía. Capítulo 2 Contiene a.- un índice, 2 objetivos y 3 síntesis del aprendizaje al inicio de cada capítulo, a fin de que el lector sepa cuáles son los temas de estudio y lo que se espera de su avance en la revisión del texto. 3. Síntesis En este capítulo se plantea la forma en que se inician las investigaciones de cualquier tipo: mediante ideas. Asimismo, se habla de las fuentes que inspiran ideas de investigación y la manera de desarrollarlas, para así poder formular planteamientos de investigación científi ca cuantitativos, cualitativos o mixtos. Al fi nal, se sugieren criterios para generar buenas ideas., Nacimiento de un proyecto de investigación cuantitativa, cualitativa o mixta: la idea subtemas ¿Cómo se originan las investigaciones cuantitativas, cualitativas o mixtas? Fuentes de ideas para una investigación ¿Cómo surgen las ideas de investigación? Vaguedad de las ideas iniciales Necesidad de conocer los antecedentes Investigación previa de los temas Criterios para generar ideas., e.- Indice onomástico Pág 603 del libro f.- Indice analítico. Pag. 607 del libro una g.- sección en la cual los investigadores invitados opinan sobre los contenidos del capítulo. En cuanto a los enfoques cualitativo y cuantitativo de la investigación, se han logrado significativos cambios, por ejemplo, la investigación cualitativa adquirió mayor nivel tanto en el discurso como en su marco epistemológico, además de que se desarrollaron instrumentos mucho más válidos para, g.- sección en la cual los investigadores invitados opinan sobre los contenidos del capítulo. En cuanto a los enfoques cualitativo y cuantitativo de la investigación, se han logrado significativos cambios, por ejemplo, la investigación cualitativa adquirió mayor nivel tanto en el discurso como en su marco epistemológico, además de que se desarrollaron instrumentos mucho más válidos para yo aporto con mis asociaciones conceptuales del capítulo, El inicio de una investigación: el tema y la idea • Concebir el tema a investigar. • Generar la idea que será estudiada. tema Nacimiento de un proyecto de investigación cuantitativa, cualitativa o mixta: la idea, 2 objetivos y 3 síntesis del aprendizaje al inicio de cada capítulo, a fin de que el lector sepa cuáles son los temas de estudio y lo que se espera de su avance en la revisión del texto. 2. Al terminar el capítulo el será capaz de 1 Conocer las fuentes que pueden inspirar investigaciones científi cas, ya sea desde un enfoque cuantitativo, cualitativo o mixto. 2 Generar ideas potenciales para investigar desde una perspectiva científi ca cuantitativa, cualitativa o mixta.