WARNING:
JavaScript is turned OFF. None of the links on this concept map will
work until it is reactivated.
If you need help turning JavaScript On, click here.
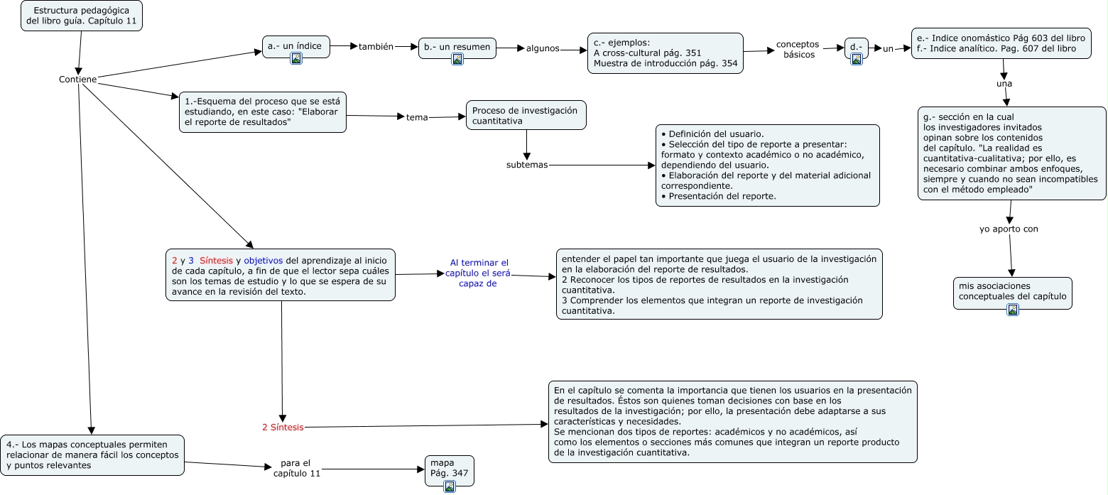
Este Cmap, tiene información relacionada con: Estructura pedagógica del capítulo 11, Proceso de investigación cuantitativa subtemas • Definición del usuario. • Selección del tipo de reporte a presentar: formato y contexto académico o no académico, dependiendo del usuario. • Elaboración del reporte y del material adicional correspondiente. • Presentación del reporte., c.- ejemplos: A cross-cultural pág. 351 Muestra de introducción pág. 354 conceptos básicos d.-, 2 y 3 Síntesis y objetivos del aprendizaje al inicio de cada capítulo, a fin de que el lector sepa cuáles son los temas de estudio y lo que se espera de su avance en la revisión del texto. Al terminar el capítulo el será capaz de entender el papel tan importante que juega el usuario de la investigación en la elaboración del reporte de resultados. 2 Reconocer los tipos de reportes de resultados en la investigación cuantitativa. 3 Comprender los elementos que integran un reporte de investigación cuantitativa., b.- un resumen algunos c.- ejemplos: A cross-cultural pág. 351 Muestra de introducción pág. 354, Estructura pedagógica del libro guía. Capítulo 11 Contiene 4.- Los mapas conceptuales permiten relacionar de manera fácil los conceptos y puntos relevantes, Estructura pedagógica del libro guía. Capítulo 11 Contiene 1.-Esquema del proceso que se está estudiando, en este caso: "Elaborar el reporte de resultados", a.- un índice también b.- un resumen, Estructura pedagógica del libro guía. Capítulo 11 Contiene 2 y 3 Síntesis y objetivos del aprendizaje al inicio de cada capítulo, a fin de que el lector sepa cuáles son los temas de estudio y lo que se espera de su avance en la revisión del texto., 1.-Esquema del proceso que se está estudiando, en este caso: "Elaborar el reporte de resultados" tema Proceso de investigación cuantitativa, g.- sección en la cual los investigadores invitados opinan sobre los contenidos del capítulo. "La realidad es cuantitativa-cualitativa; por ello, es necesario combinar ambos enfoques, siempre y cuando no sean incompatibles con el método empleado" yo aporto con mis asociaciones conceptuales del capítulo, d.- un e.- Indice onomástico Pág 603 del libro f.- Indice analítico. Pag. 607 del libro, 4.- Los mapas conceptuales permiten relacionar de manera fácil los conceptos y puntos relevantes para el capítulo 11 mapa Pág. 347, Estructura pedagógica del libro guía. Capítulo 11 Contiene a.- un índice, 2 y 3 Síntesis y objetivos del aprendizaje al inicio de cada capítulo, a fin de que el lector sepa cuáles son los temas de estudio y lo que se espera de su avance en la revisión del texto. 2 Síntesis En el capítulo se comenta la importancia que tienen los usuarios en la presentación de resultados. Éstos son quienes toman decisiones con base en los resultados de la investigación; por ello, la presentación debe adaptarse a sus características y necesidades. Se mencionan dos tipos de reportes: académicos y no académicos, así como los elementos o secciones más comunes que integran un reporte producto de la investigación cuantitativa., e.- Indice onomástico Pág 603 del libro f.- Indice analítico. Pag. 607 del libro una g.- sección en la cual los investigadores invitados opinan sobre los contenidos del capítulo. "La realidad es cuantitativa-cualitativa; por ello, es necesario combinar ambos enfoques, siempre y cuando no sean incompatibles con el método empleado"