WARNING:
JavaScript is turned OFF. None of the links on this concept map will
work until it is reactivated.
If you need help turning JavaScript On, click here.
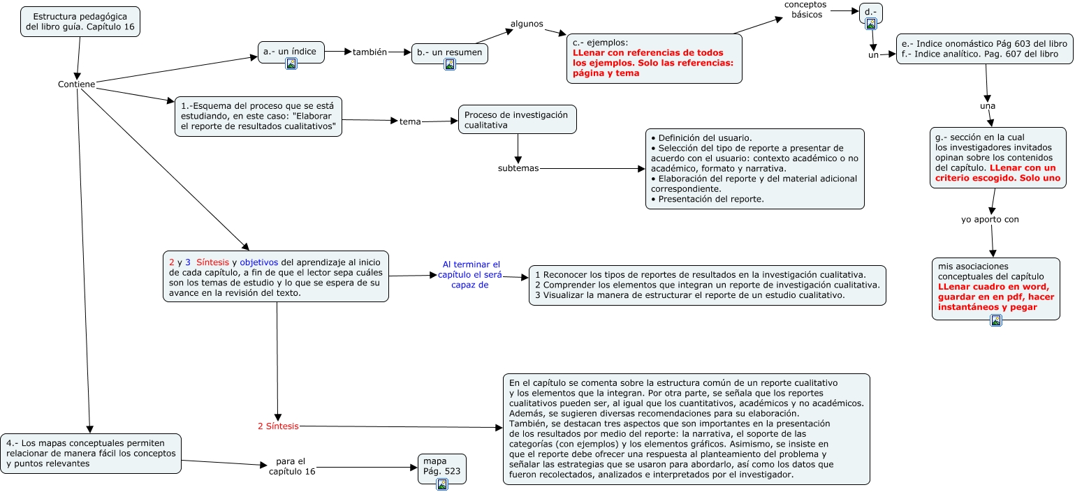
Este Cmap, tiene información relacionada con: Estructura pedagógica del capítulo 16, Proceso de investigación cualitativa subtemas • Definición del usuario. • Selección del tipo de reporte a presentar de acuerdo con el usuario: contexto académico o no académico, formato y narrativa. • Elaboración del reporte y del material adicional correspondiente. • Presentación del reporte., c.- ejemplos: LLenar con referencias de todos los ejemplos. Solo las referencias: página y tema conceptos básicos d.-, b.- un resumen algunos c.- ejemplos: LLenar con referencias de todos los ejemplos. Solo las referencias: página y tema, 2 y 3 Síntesis y objetivos del aprendizaje al inicio de cada capítulo, a fin de que el lector sepa cuáles son los temas de estudio y lo que se espera de su avance en la revisión del texto. Al terminar el capítulo el será capaz de 1 Reconocer los tipos de reportes de resultados en la investigación cualitativa. 2 Comprender los elementos que integran un reporte de investigación cualitativa. 3 Visualizar la manera de estructurar el reporte de un estudio cualitativo., Estructura pedagógica del libro guía. Capítulo 16 Contiene 4.- Los mapas conceptuales permiten relacionar de manera fácil los conceptos y puntos relevantes, Estructura pedagógica del libro guía. Capítulo 16 Contiene 2 y 3 Síntesis y objetivos del aprendizaje al inicio de cada capítulo, a fin de que el lector sepa cuáles son los temas de estudio y lo que se espera de su avance en la revisión del texto., a.- un índice también b.- un resumen, Estructura pedagógica del libro guía. Capítulo 16 Contiene 1.-Esquema del proceso que se está estudiando, en este caso: "Elaborar el reporte de resultados cualitativos", 1.-Esquema del proceso que se está estudiando, en este caso: "Elaborar el reporte de resultados cualitativos" tema Proceso de investigación cualitativa, g.- sección en la cual los investigadores invitados opinan sobre los contenidos del capítulo. LLenar con un criterio escogido. Solo uno yo aporto con mis asociaciones conceptuales del capítulo LLenar cuadro en word, guardar en en pdf, hacer instantáneos y pegar, 2 y 3 Síntesis y objetivos del aprendizaje al inicio de cada capítulo, a fin de que el lector sepa cuáles son los temas de estudio y lo que se espera de su avance en la revisión del texto. 2 Síntesis En el capítulo se comenta sobre la estructura común de un reporte cualitativo y los elementos que la integran. Por otra parte, se señala que los reportes cualitativos pueden ser, al igual que los cuantitativos, académicos y no académicos. Además, se sugieren diversas recomendaciones para su elaboración. También, se destacan tres aspectos que son importantes en la presentación de los resultados por medio del reporte: la narrativa, el soporte de las categorías (con ejemplos) y los elementos gráficos. Asimismo, se insiste en que el reporte debe ofrecer una respuesta al planteamiento del problema y señalar las estrategias que se usaron para abordarlo, así como los datos que fueron recolectados, analizados e interpretados por el investigador., Estructura pedagógica del libro guía. Capítulo 16 Contiene a.- un índice, 4.- Los mapas conceptuales permiten relacionar de manera fácil los conceptos y puntos relevantes para el capítulo 16 mapa Pág. 523, d.- un e.- Indice onomástico Pág 603 del libro f.- Indice analítico. Pag. 607 del libro, e.- Indice onomástico Pág 603 del libro f.- Indice analítico. Pag. 607 del libro una g.- sección en la cual los investigadores invitados opinan sobre los contenidos del capítulo. LLenar con un criterio escogido. Solo uno