WARNING:
JavaScript is turned OFF. None of the links on this concept map will
work until it is reactivated.
If you need help turning JavaScript On, click here.
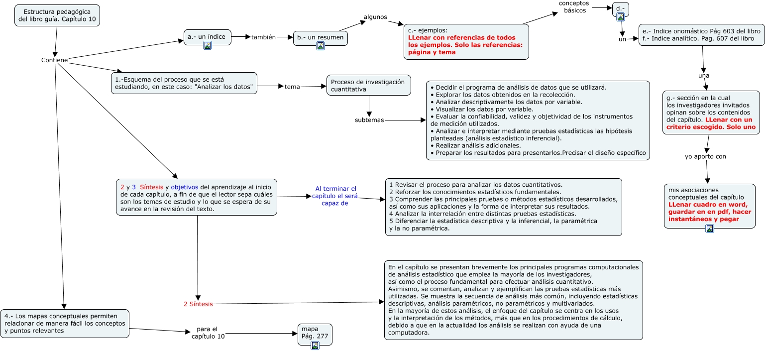
Este Cmap, tiene información relacionada con: Estructura pedagógica del capítulo 10, Proceso de investigación cuantitativa subtemas • Decidir el programa de análisis de datos que se utilizará. • Explorar los datos obtenidos en la recolección. • Analizar descriptivamente los datos por variable. • Visualizar los datos por variable. • Evaluar la confiabilidad, validez y objetividad de los instrumentos de medición utilizados. • Analizar e interpretar mediante pruebas estadísticas las hipótesis planteadas (análisis estadístico inferencial). • Realizar análisis adicionales. • Preparar los resultados para presentarlos.Precisar el diseño específico, c.- ejemplos: LLenar con referencias de todos los ejemplos. Solo las referencias: página y tema conceptos básicos d.-, b.- un resumen algunos c.- ejemplos: LLenar con referencias de todos los ejemplos. Solo las referencias: página y tema, 2 y 3 Síntesis y objetivos del aprendizaje al inicio de cada capítulo, a fin de que el lector sepa cuáles son los temas de estudio y lo que se espera de su avance en la revisión del texto. Al terminar el capítulo el será capaz de 1 Revisar el proceso para analizar los datos cuantitativos. 2 Reforzar los conocimientos estadísticos fundamentales. 3 Comprender las principales pruebas o métodos estadísticos desarrollados, así como sus aplicaciones y la forma de interpretar sus resultados. 4 Analizar la interrelación entre distintas pruebas estadísticas. 5 Diferenciar la estadística descriptiva y la inferencial, la paramétrica y la no paramétrica., Estructura pedagógica del libro guía. Capítulo 10 Contiene 4.- Los mapas conceptuales permiten relacionar de manera fácil los conceptos y puntos relevantes, Estructura pedagógica del libro guía. Capítulo 10 Contiene 2 y 3 Síntesis y objetivos del aprendizaje al inicio de cada capítulo, a fin de que el lector sepa cuáles son los temas de estudio y lo que se espera de su avance en la revisión del texto., a.- un índice también b.- un resumen, Estructura pedagógica del libro guía. Capítulo 10 Contiene 1.-Esquema del proceso que se está estudiando, en este caso: "Analizar los datos", 1.-Esquema del proceso que se está estudiando, en este caso: "Analizar los datos" tema Proceso de investigación cuantitativa, g.- sección en la cual los investigadores invitados opinan sobre los contenidos del capítulo. LLenar con un criterio escogido. Solo uno yo aporto con mis asociaciones conceptuales del capítulo LLenar cuadro en word, guardar en en pdf, hacer instantáneos y pegar, 2 y 3 Síntesis y objetivos del aprendizaje al inicio de cada capítulo, a fin de que el lector sepa cuáles son los temas de estudio y lo que se espera de su avance en la revisión del texto. 2 Síntesis En el capítulo se presentan brevemente los principales programas computacionales de análisis estadístico que emplea la mayoría de los investigadores, así como el proceso fundamental para efectuar análisis cuantitativo. Asimismo, se comentan, analizan y ejemplifican las pruebas estadísticas más utilizadas. Se muestra la secuencia de análisis más común, incluyendo estadísticas descriptivas, análisis paramétricos, no paramétricos y multivariados. En la mayoría de estos análisis, el enfoque del capítulo se centra en los usos y la interpretación de los métodos, más que en los procedimientos de cálculo, debido a que en la actualidad los análisis se realizan con ayuda de una computadora., Estructura pedagógica del libro guía. Capítulo 10 Contiene a.- un índice, 4.- Los mapas conceptuales permiten relacionar de manera fácil los conceptos y puntos relevantes para el capítulo 10 mapa Pág. 277, d.- un e.- Indice onomástico Pág 603 del libro f.- Indice analítico. Pag. 607 del libro, e.- Indice onomástico Pág 603 del libro f.- Indice analítico. Pag. 607 del libro una g.- sección en la cual los investigadores invitados opinan sobre los contenidos del capítulo. LLenar con un criterio escogido. Solo uno