WARNING:
JavaScript is turned OFF. None of the links on this concept map will
work until it is reactivated.
If you need help turning JavaScript On, click here.
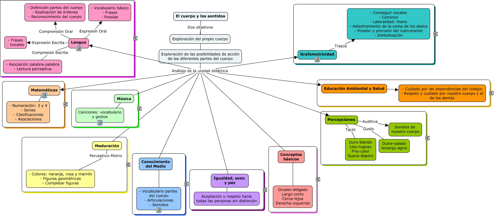
Este Cmap, tiene información relacionada con: El cuerpo y los sentidos, Grafomotricidad Trazos - Conseguir vocales - Caminos - Lateralidad: mano - Adiestramiento de la yema de los dedos - Presión y prensión del instrumento - Simbolización, Lengua Compresión Escrita - Asociación palabra-palabra - Lectura perceptiva, Lengua Expresión Escrita - Frases - Vocales, Exploración de las posibilidades de acción de las diferentes partes del cuerpo Análisis de la unidad didáctica Educación Ambiental y Salud, Percepciones Táctil Duro-blando Liso-rugoso Frio-calor Suave-áspero, Exploración de las posibilidades de acción de las diferentes partes del cuerpo Análisis de la unidad didáctica Lengua, Conocimiento del Medio ???? - Vocabulario partes del cuerpo - Articulaciones - Sentidos, Educación Ambiental y Salud ???? - Cuidado por las dependencias del colegio - Respeto y cuidado por nuestro cuerpo y el de los demás, Percepciones Gusto Dulce-salado Amargo-agrio, Exploración de las posibilidades de acción de las diferentes partes del cuerpo Análisis de la unidad didáctica Música, El cuerpo y los sentidos Dos objetivos Exploración del propio cuerpo, Exploración de las posibilidades de acción de las diferentes partes del cuerpo Análisis de la unidad didáctica Percepciones, Exploración de las posibilidades de acción de las diferentes partes del cuerpo Dos objetivos Exploración del propio cuerpo, Exploración de las posibilidades de acción de las diferentes partes del cuerpo Análisis de la unidad didáctica Grafomotricidad, Exploración de las posibilidades de acción de las diferentes partes del cuerpo Análisis de la unidad didáctica Maduración, Igualdad, sexo y paz ???? Aceptación y respeto hacia todas las personas sin distinción, Exploración de las posibilidades de acción de las diferentes partes del cuerpo Análisis de la unidad didáctica Conceptos básicos, Exploración de las posibilidades de acción de las diferentes partes del cuerpo Análisis de la unidad didáctica Conocimiento del Medio, Lengua Comprensión Oral - Definición partes del cuerpo - Realización de órdenes - Reconocimiento del cuerpo, Conceptos básicos ???? Grueso-delgado Largo-corto Cerca-lejos Derecha-izqueirda