WARNING:
JavaScript is turned OFF. None of the links on this concept map will
work until it is reactivated.
If you need help turning JavaScript On, click here.
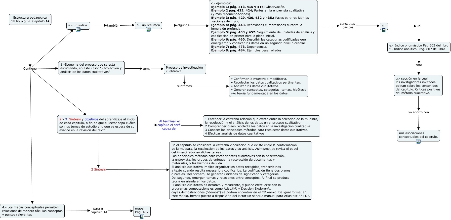
Este Cmap, tiene información relacionada con: ESTRUCTURA PEDAGÓGICA CAP 14, Proceso de investigación cualitativa subtemas • Confirmar la muestra o modificarla. • Recolectar los datos cualitativos pertinentes. • Analizar los datos cualitativos. • Generar conceptos, categorías, temas, hipótesis y/o teoría fundamentada en los datos., c.- ejemplos: Ejemplo 1: pág. 413, 415 y 416; Observación. Ejemplo 2 pág. 422, 424; Partes en la entrevista cualitativa (y más recomendaciones) Ejemplo 3: pág. 429, 430, 432 y 435.; Pasos para realizar las seciones de grupo. Ejemplo 4: pág. 443. Reflexiones e impresiones durante la inmersión profunda. Ejemplo 5: pág. 453 y 457. Seguimiento de unidades de análisis y codificación en primer nivel o plano inicial. Ejemplo 6: pág. 460. Describir las categorías codificadas que emergieron y codificar los datos en un segundo nivel o central. Ejemplo 7: pág. 473. Dependencia. Ejemplo 8: pág. 484. Ejemplos desarrollados. conceptos básicos d.-, 2 y 3 Síntesis y objetivos del aprendizaje al inicio de cada capítulo, a fin de que el lector sepa cuáles son los temas de estudio y lo que se espera de su avance en la revisión del texto. Al terminar el capítulo el será capaz de 1 Entender la estrecha relación que existe entre la selección de la muestra, la recolección y el análisis de los datos en el proceso cualitativo. 2 Comprender quién recolecta los datos en la investigación cualitativa. 3 Conocer los principales métodos para recolectar datos cualitativos. 4 Efectuar análisis de datos cualitativos., b.- un resumen algunos c.- ejemplos: Ejemplo 1: pág. 413, 415 y 416; Observación. Ejemplo 2 pág. 422, 424; Partes en la entrevista cualitativa (y más recomendaciones) Ejemplo 3: pág. 429, 430, 432 y 435.; Pasos para realizar las seciones de grupo. Ejemplo 4: pág. 443. Reflexiones e impresiones durante la inmersión profunda. Ejemplo 5: pág. 453 y 457. Seguimiento de unidades de análisis y codificación en primer nivel o plano inicial. Ejemplo 6: pág. 460. Describir las categorías codificadas que emergieron y codificar los datos en un segundo nivel o central. Ejemplo 7: pág. 473. Dependencia. Ejemplo 8: pág. 484. Ejemplos desarrollados., Estructura pedagógica del libro guía. Capítulo 14 Contiene 4.- Los mapas conceptuales permiten relacionar de manera fácil los conceptos y puntos relevantes, Estructura pedagógica del libro guía. Capítulo 14 Contiene 1.-Esquema del proceso que se está estudiando, en este caso: "Recolección y análisis de los datos cualitativos", a.- un índice también b.- un resumen, Estructura pedagógica del libro guía. Capítulo 14 Contiene 2 y 3 Síntesis y objetivos del aprendizaje al inicio de cada capítulo, a fin de que el lector sepa cuáles son los temas de estudio y lo que se espera de su avance en la revisión del texto., 1.-Esquema del proceso que se está estudiando, en este caso: "Recolección y análisis de los datos cualitativos" tema Proceso de investigación cualitativa, g.- sección en la cual los invstigadores invitados opinan sobre los contenidos del capítulo. Críticas positivas del método cualitativo. yo aporto con mis asociaciones conceptuales del capítulo., d.- un e.- Indice onomástico Pág 603 del libro f.- Indice analítico. Pag. 607 del libro, 4.- Los mapas conceptuales permiten relacionar de manera fácil los conceptos y puntos relevantes para el capítulo 14 mapa Pág. 407, Estructura pedagógica del libro guía. Capítulo 14 Contiene a.- un índice, 2 y 3 Síntesis y objetivos del aprendizaje al inicio de cada capítulo, a fin de que el lector sepa cuáles son los temas de estudio y lo que se espera de su avance en la revisión del texto. 2 Síntesis En el capítulo se considera la estrecha vinculación que existe entre la conformación de la muestra, la recolección de los datos y su análisis. Asimismo, se revisa el papel del investigador en dichas tareas. Los principales métodos para recabar datos cualitativos son la observación, la entrevista, los grupos de enfoque, la recolección de documentos y materiales, y las historias de vida. El análisis cualitativo implica organizar los datos recogidos, transcribirlos a texto cuando resulta necesario y codificarlos. La codificación tiene dos planos o niveles. Del primero, se generan unidades de significado y categorías. Del segundo, emergen temas y relaciones entre conceptos. Al final se produce teoría enraizada en los datos. El análisis cualitativo es iterativo y recurrente, y puede efectuarse con la programas computacionales como Atlas.ti® y Decisión Explorer®, cuyas demostraciones (“demos�?) se podrán encontrar en el CD anexo. De igual forma, en este medio, hemos puesto a disposición del lector un sencillo manual para Atlas.ti® en PDF., e.- Indice onomástico Pág 603 del libro f.- Indice analítico. Pag. 607 del libro una g.- sección en la cual los invstigadores invitados opinan sobre los contenidos del capítulo. Críticas positivas del método cualitativo.