WARNING:
JavaScript is turned OFF. None of the links on this concept map will
work until it is reactivated.
If you need help turning JavaScript On, click here.
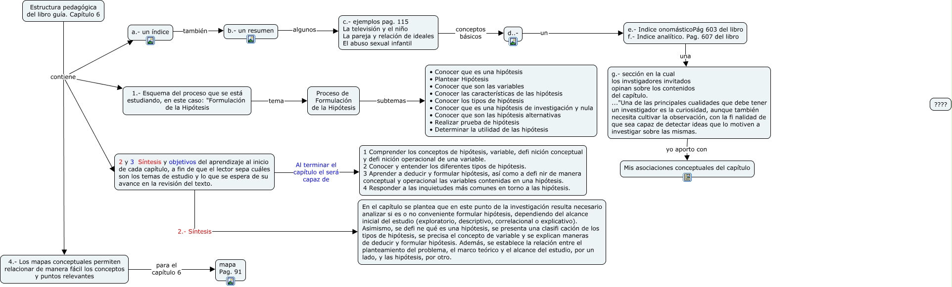
Este Cmap, tiene información relacionada con: Estructura pedagógica capítulo 6, Estructura pedagógica del libro guía. Capítulo 6 contiene 1.- Esquema del proceso que se está estudiando, en este caso: "Formulación de la Hipótesis, g.- sección en la cual los invstigadores invitados opinan sobre los contenidos del capítulo. ..."Una de las principales cualidades que debe tener un investigador es la curiosidad, aunque también necesita cultivar la observación, con la fi nalidad de que sea capaz de detectar ideas que lo motiven a investigar sobre las mismas. yo aporto con Mis asociaciones conceptuales del capítulo, c.- ejemplos pag. 115 La televisión y el niño La pareja y relación de ideales El abuso sexual infantil conceptos básicos d..-, Proceso de Formulación de la Hipótesis subtemas • Conocer que es una hipótesis • Plantear Hipótesis • Conocer que son las variables • Conocer las características de las hipótesis • Conocer los tipos de hipótesis • Conocer que es una hipótesis de investigación y nula • Conocer que son las hipótesis alternativas • Realizar prueba de hipótesis • Determinar la utilidad de las hipótesis, d..- un e.- Indice onomásticoPág 603 del libro f.- Indice analítico. Pag. 607 del libro, Estructura pedagógica del libro guía. Capítulo 6 contiene 4.- Los mapas conceptuales permiten relacionar de manera fácil los conceptos y puntos relevantes, Estructura pedagógica del libro guía. Capítulo 6 contiene a.- un índice, e.- Indice onomásticoPág 603 del libro f.- Indice analítico. Pag. 607 del libro una g.- sección en la cual los invstigadores invitados opinan sobre los contenidos del capítulo. ..."Una de las principales cualidades que debe tener un investigador es la curiosidad, aunque también necesita cultivar la observación, con la fi nalidad de que sea capaz de detectar ideas que lo motiven a investigar sobre las mismas., a.- un índice también b.- un resumen, 1.- Esquema del proceso que se está estudiando, en este caso: "Formulación de la Hipótesis tema Proceso de Formulación de la Hipótesis, Estructura pedagógica del libro guía. Capítulo 6 contiene 2 y 3 Síntesis y objetivos del aprendizaje al inicio de cada capítulo, a fin de que el lector sepa cuáles son los temas de estudio y lo que se espera de su avance en la revisión del texto., 2 y 3 Síntesis y objetivos del aprendizaje al inicio de cada capítulo, a fin de que el lector sepa cuáles son los temas de estudio y lo que se espera de su avance en la revisión del texto. Al terminar el capítulo el será capaz de 1 Comprender los conceptos de hipótesis, variable, defi nición conceptual y defi nición operacional de una variable. 2 Conocer y entender los diferentes tipos de hipótesis. 3 Aprender a deducir y formular hipótesis, así como a defi nir de manera conceptual y operacional las variables contenidas en una hipótesis. 4 Responder a las inquietudes más comunes en torno a las hipótesis., b.- un resumen algunos c.- ejemplos pag. 115 La televisión y el niño La pareja y relación de ideales El abuso sexual infantil, 4.- Los mapas conceptuales permiten relacionar de manera fácil los conceptos y puntos relevantes para el capítulo 6 mapa Pag. 91, 2 y 3 Síntesis y objetivos del aprendizaje al inicio de cada capítulo, a fin de que el lector sepa cuáles son los temas de estudio y lo que se espera de su avance en la revisión del texto. 2.- Síntesis En el capítulo se plantea que en este punto de la investigación resulta necesario analizar si es o no conveniente formular hipótesis, dependiendo del alcance inicial del estudio (exploratorio, descriptivo, correlacional o explicativo). Asimismo, se defi ne qué es una hipótesis, se presenta una clasifi cación de los tipos de hipótesis, se precisa el concepto de variable y se explican maneras de deducir y formular hipótesis. Además, se establece la relación entre el planteamiento del problema, el marco teórico y el alcance del estudio, por un lado, y las hipótesis, por otro.