WARNING:
JavaScript is turned OFF. None of the links on this concept map will
work until it is reactivated.
If you need help turning JavaScript On, click here.
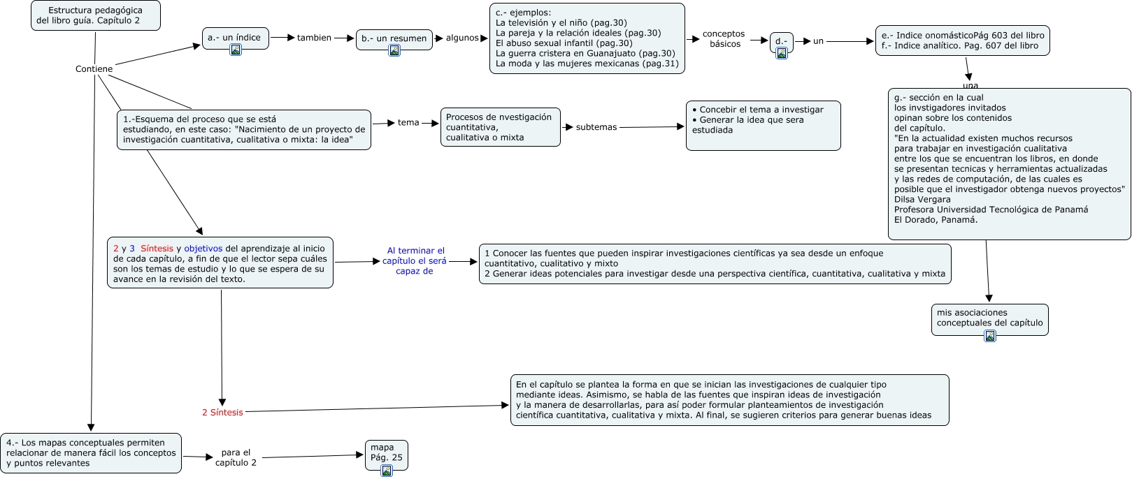
Este Cmap, tiene información relacionada con: Estructura pedagógica capítulo 2, 2 y 3 Síntesis y objetivos del aprendizaje al inicio de cada capítulo, a fin de que el lector sepa cuáles son los temas de estudio y lo que se espera de su avance en la revisión del texto. Al terminar el capítulo el será capaz de 1 Conocer las fuentes que pueden inspirar investigaciones científicas ya sea desde un enfoque cuantitativo, cualitativo y mixto 2 Generar ideas potenciales para investigar desde una perspectiva científica, cuantitativa, cualitativa y mixta, 1.-Esquema del proceso que se está estudiando, en este caso: "Nacimiento de un proyecto de investigación cuantitativa, cualitativa o mixta: la idea" tema Procesos de nvestigación cuantitativa, cualitativa o mixta, g.- sección en la cual los invstigadores invitados opinan sobre los contenidos del capítulo. "En la actualidad existen muchos recursos para trabajar en investigación cualitativa entre los que se encuentran los libros, en donde se presentan tecnicas y herramientas actualizadas y las redes de computación, de las cuales es posible que el investigador obtenga nuevos proyectos" Dilsa Vergara Profesora Universidad Tecnológica de Panamá El Dorado, Panamá. yo aporto con mis asociaciones conceptuales del capítulo, b.- un resumen algunos c.- ejemplos: La televisión y el niño (pag.30) La pareja y la relación ideales (pag.30) El abuso sexual infantil (pag.30) La guerra cristera en Guanajuato (pag.30) La moda y las mujeres mexicanas (pag.31), d.- un e.- Indice onomásticoPág 603 del libro f.- Indice analítico. Pag. 607 del libro, Estructura pedagógica del libro guía. Capítulo 2 Contiene a.- un índice, Procesos de nvestigación cuantitativa, cualitativa o mixta subtemas • Concebir el tema a investigar • Generar la idea que sera estudiada, 4.- Los mapas conceptuales permiten relacionar de manera fácil los conceptos y puntos relevantes para el capítulo 2 mapa Pág. 25, Estructura pedagógica del libro guía. Capítulo 2 Contiene 4.- Los mapas conceptuales permiten relacionar de manera fácil los conceptos y puntos relevantes, a.- un índice tambien b.- un resumen, Estructura pedagógica del libro guía. Capítulo 2 Contiene 2 y 3 Síntesis y objetivos del aprendizaje al inicio de cada capítulo, a fin de que el lector sepa cuáles son los temas de estudio y lo que se espera de su avance en la revisión del texto., Estructura pedagógica del libro guía. Capítulo 2 Contiene 1.-Esquema del proceso que se está estudiando, en este caso: "Nacimiento de un proyecto de investigación cuantitativa, cualitativa o mixta: la idea", 2 y 3 Síntesis y objetivos del aprendizaje al inicio de cada capítulo, a fin de que el lector sepa cuáles son los temas de estudio y lo que se espera de su avance en la revisión del texto. 2 Síntesis En el capítulo se plantea la forma en que se inician las investigaciones de cualquier tipo mediante ideas. Asimismo, se habla de las fuentes que inspiran ideas de investigación y la manera de desarrollarlas, para así poder formular planteamientos de investigación científica cuantitativa, cualitativa y mixta. Al final, se sugieren criterios para generar buenas ideas, c.- ejemplos: La televisión y el niño (pag.30) La pareja y la relación ideales (pag.30) El abuso sexual infantil (pag.30) La guerra cristera en Guanajuato (pag.30) La moda y las mujeres mexicanas (pag.31) conceptos básicos d.-, e.- Indice onomásticoPág 603 del libro f.- Indice analítico. Pag. 607 del libro una g.- sección en la cual los invstigadores invitados opinan sobre los contenidos del capítulo. "En la actualidad existen muchos recursos para trabajar en investigación cualitativa entre los que se encuentran los libros, en donde se presentan tecnicas y herramientas actualizadas y las redes de computación, de las cuales es posible que el investigador obtenga nuevos proyectos" Dilsa Vergara Profesora Universidad Tecnológica de Panamá El Dorado, Panamá.