WARNING:
JavaScript is turned OFF. None of the links on this concept map will
work until it is reactivated.
If you need help turning JavaScript On, click here.
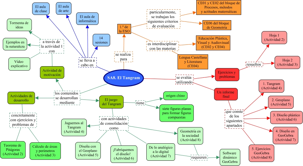
Este Cmap, tiene información relacionada con: SA8.TANGRAM, SA8. El Tangram se lleva a cabo en El aula de clase, 1.º de la ESO particularmente, se trabajan los siguientes criterios de evaluación CE01 y CE02 del bloque de Procesos, métodos y actitudes matemáticas, El juego del Tangram con actividades de consolidación como Juguemos al Tangram (Actividad 4), Actividad de motivación a través de la actividad 1 con Tormenta de ideas, Geometría en la sociedad (Actividad 8) requieren Software dinámico GeoGebra, De lo analógico a lo digital (Actividad 7) requieren Software dinámico GeoGebra, SA8. El Tangram se evalúa utilizando Un informe final, SA8. El Tangram se evalúa utilizando Ejercicios y problemas, SA8. El Tangram se lleva a cabo en 14 sesiones, Un informe final que conste de los siguientes apartados 1. Tangram (Actividad 4), Ejercicios y problemas resueltos Hoja 2 (Actividad 3), Actividad de motivación a través de la actividad 1 con Ejemplos en la naturaleza, SA8. El Tangram se lleva a cabo en El aula de arte, 1.º de la ESO particularmente, se trabajan los siguientes criterios de evaluación CE06 del bloque de Geometría, El juego del Tangram con actividades de consolidación como Geometría en la sociedad (Actividad 8), SA8. El Tangram se realiza para 1.º de la ESO, Un informe final que conste de los siguientes apartados 4. Diseño en GeoGebra (Actividad 7), SA8. El Tangram los contenidos se desarrollan mediante Actividad de motivación, Un informe final que conste de los siguientes apartados 5. Ejercicios GeoGebra (Actividad 8), Actividad de motivación a través de la actividad 1 con Vídeo explicativo