WARNING:
JavaScript is turned OFF. None of the links on this concept map will
work until it is reactivated.
If you need help turning JavaScript On, click here.
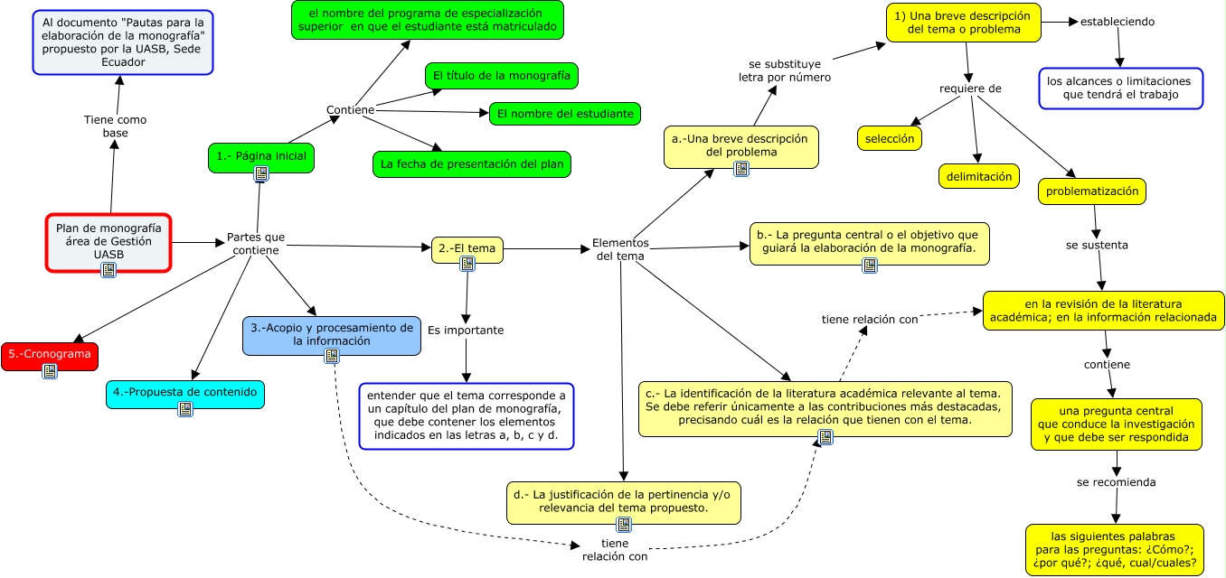
Este Cmap, tiene información relacionada con: Mapa conceptual del Plan de monografía integrado con ejemplo, 1) Una breve descripción del tema o problema requiere de problematización, Plan de monografía área de Gestión UASB Partes que contiene 2.-El tema, 2.-El tema Elementos del tema c.- La identificación de la literatura académica relevante al tema. Se debe referir únicamente a las contribuciones más destacadas, precisando cuál es la relación que tienen con el tema., 3.-Acopio y procesamiento de la información tiene relación con c.- La identificación de la literatura académica relevante al tema. Se debe referir únicamente a las contribuciones más destacadas, precisando cuál es la relación que tienen con el tema., en la revisión de la literatura académica; en la información relacionada contiene una pregunta central que conduce la investigación y que debe ser respondida, 1.- Página inicial Contiene El nombre del estudiante, Plan de monografía área de Gestión UASB Partes que contiene 4.-Propuesta de contenido, 1.- Página inicial Contiene El título de la monografía, Plan de monografía área de Gestión UASB Partes que contiene 5.-Cronograma, 2.-El tema Elementos del tema b.- La pregunta central o el objetivo que guiará la elaboración de la monografía., 2.-El tema Elementos del tema d.- La justificación de la pertinencia y/o relevancia del tema propuesto., 1) Una breve descripción del tema o problema requiere de selección, 2.-El tema Es importante entender que el tema corresponde a un capítulo del plan de monografía, que debe contener los elementos indicados en las letras a, b, c y d., Plan de monografía área de Gestión UASB Partes que contiene 1.- Página inicial, 2.-El tema Elementos del tema a.-Una breve descripción del problema, a.-Una breve descripción del problema se substituye letra por número 1) Una breve descripción del tema o problema, Plan de monografía área de Gestión UASB Tiene como base Al documento "Pautas para la elaboración de la monografía" propuesto por la UASB, Sede Ecuador, 1) Una breve descripción del tema o problema estableciendo los alcances o limitaciones que tendrá el trabajo, c.- La identificación de la literatura académica relevante al tema. Se debe referir únicamente a las contribuciones más destacadas, precisando cuál es la relación que tienen con el tema. tiene relación con en la revisión de la literatura académica; en la información relacionada, 1.- Página inicial Contiene el nombre del programa de especialización superior en que el estudiante está matriculado