WARNING:
JavaScript is turned OFF. None of the links on this concept map will
work until it is reactivated.
If you need help turning JavaScript On, click here.
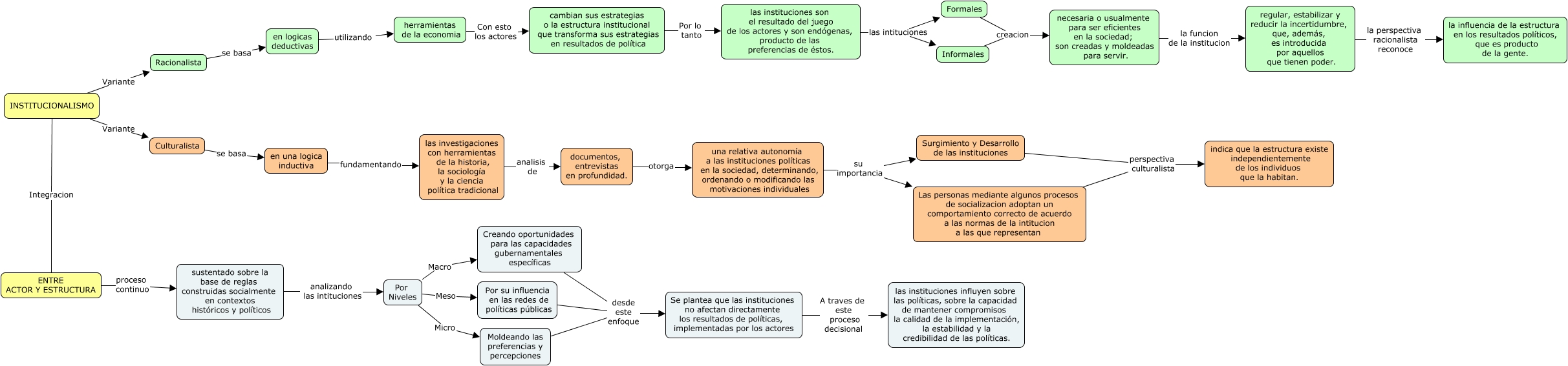
Este Cmap, tiene información relacionada con: Institucionalismo, cambian sus estrategias o la estructura institucional que transforma sus estrategias en resultados de política Por lo tanto las instituciones son el resultado del juego de los actores y son endógenas, producto de las preferencias de éstos., documentos, entrevistas en profundidad. otorga una relativa autonomía a las instituciones políticas en la sociedad, determinando, ordenando o modificando las motivaciones individuales, INSTITUCIONALISMO Variante Racionalista, las instituciones son el resultado del juego de los actores y son endógenas, producto de las preferencias de éstos. las intituciones Formales, sustentado sobre la base de reglas construidas socialmente en contextos históricos y políticos analizando las intituciones Por Niveles, regular, estabilizar y reducir la incertidumbre, que, además, es introducida por aquellos que tienen poder. la perspectiva racionalista reconoce la influencia de la estructura en los resultados políticos, que es producto de la gente., necesaria o usualmente para ser eficientes en la sociedad; son creadas y moldeadas para servir. la funcion de la institucion regular, estabilizar y reducir la incertidumbre, que, además, es introducida por aquellos que tienen poder., ENTRE ACTOR Y ESTRUCTURA proceso continuo sustentado sobre la base de reglas construidas socialmente en contextos históricos y políticos, las investigaciones con herramientas de la historia, la sociología y la ciencia política tradicional analisis de documentos, entrevistas en profundidad., Por Niveles Micro Moldeando las preferencias y percepciones, Las personas mediante algunos procesos de socializacion adoptan un comportamiento correcto de acuerdo a las normas de la intitucion a las que representan perspectiva culturalista indica que la estructura existe independientemente de los individuos que la habitan., Por su influencia en las redes de políticas públicas desde este enfoque Se plantea que las instituciones no afectan directamente los resultados de políticas, implementadas por los actores, Moldeando las preferencias y percepciones desde este enfoque Se plantea que las instituciones no afectan directamente los resultados de políticas, implementadas por los actores, Por Niveles Meso Por su influencia en las redes de políticas públicas, una relativa autonomía a las instituciones políticas en la sociedad, determinando, ordenando o modificando las motivaciones individuales su importancia Surgimiento y Desarrollo de las instituciones, las instituciones son el resultado del juego de los actores y son endógenas, producto de las preferencias de éstos. las intituciones Informales, una relativa autonomía a las instituciones políticas en la sociedad, determinando, ordenando o modificando las motivaciones individuales su importancia Las personas mediante algunos procesos de socializacion adoptan un comportamiento correcto de acuerdo a las normas de la intitucion a las que representan, INSTITUCIONALISMO Integracion ENTRE ACTOR Y ESTRUCTURA, Surgimiento y Desarrollo de las instituciones perspectiva culturalista indica que la estructura existe independientemente de los individuos que la habitan., herramientas de la economia Con esto los actores cambian sus estrategias o la estructura institucional que transforma sus estrategias en resultados de política