WARNING:
JavaScript is turned OFF. None of the links on this concept map will
work until it is reactivated.
If you need help turning JavaScript On, click here.
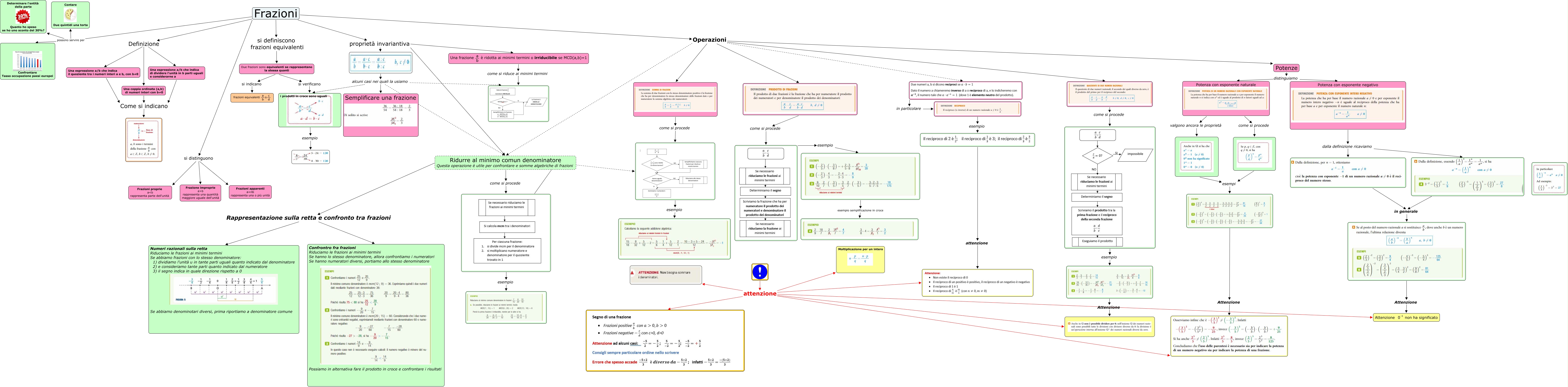
Questa Cmap, creata con IHMC CmapTools, contiene informazioni relative a: frazioni, Una espressione a/b che indica il quoziente tra i numeri interi a e b, con b≠0 Come si indicano, Frazioni Definizione Una espressione a/b che indica di dividere l'unità in b parti uguali e considerarne a, Attenzione, esempio semplificazione in croce, Due frazioni sono equivalenti se rappresentano la stessa quanti si verificano i prodotti in croce sono uguali, Potenze distinguiamo Potenza con esponente naturale, Frazioni proprietà invariantiva Ridurre al minimo comun denominatore Questa operazione è utile per confrontare e somme algebriche di frazioni, attenzione, Attenzione <math xmlns="http://www.w3.org/1998/Math/MathML"> <mrow> <mtext> Attenzione </mtext> <mmultiscripts> <mtext> 0 </mtext> <none/> <mtext> -1 </mtext> </mmultiscripts> <mtext> non ha significato </mtext> </mrow> </math>, come si procede, in particolare, Frazioni si distinguono Frazioni apparenti a=nb rappresenta una o più unità, Attenzione, Frazioni Operazioni Potenze, Frazioni si definiscono frazioni equivalenti Due frazioni sono equivalenti se rappresentano la stessa quanti, Una espressione a/b che indica di dividere l'unità in b parti uguali e considerarne a Come si indicano, Frazioni proprietà invariantiva <math xmlns="http://www.w3.org/1998/Math/MathML"> <mrow> <mtext> Una frazione </mtext> <mfrac> <mtext> a </mtext> <mtext> b </mtext> </mfrac> <mtext> è ridotta ai minimi termini o irriducibile se MCD(a,b)=1 </mtext> </mrow> </math>, attenzione, Potenza con esponente negativo dalla definizione ricaviamo, esempio