WARNING:
JavaScript is turned OFF. None of the links on this concept map will
work until it is reactivated.
If you need help turning JavaScript On, click here.
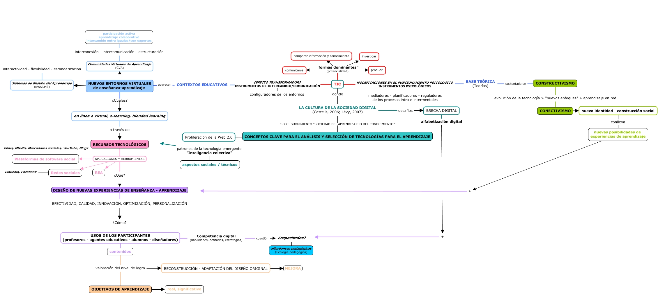
Este Cmap, tiene información relacionada con: Mapa de conceptos clave para el análisis y selección de tecnologías para el aprendizaje, RECURSOS TECNOLÓGICOS APLICACIONES Y HERRAMIENTAS REA, Redes sociales Linkedln, Facebook, RECURSOS TECNOLÓGICOS APLICACIONES Y HERRAMIENTAS ¿Qué?, CONTEXTOS EDUCATIVOS aparecen NUEVOS ENTORNOS VIRTUALES de enseñanza-aprendizaje, en línea o virtual, e-learning, blended learning a través de RECURSOS TECNOLÓGICOS, TIC "formas dominantes" (potencialidad) comunicarse, TIC MODIFICACIONES EN EL FUNCIONAMIENTO PSICOLÓGICO INSTRUMENTOS PSICOLÓGICOS mediadores - planificadores - reguladores de los procesos intra e intermentales, NUEVOS ENTORNOS VIRTUALES de enseñanza-aprendizaje Sistemas de Gestión del Aprendizaje (EVA/LMS), RECURSOS TECNOLÓGICOS APLICACIONES Y HERRAMIENTAS Redes sociales, +, RECONSTRUCCIÓN - ADAPTACIÓN DEL DISEÑO ORIGINAL MEJORA, BRECHA DIGITAL alfabetización digital +, Proliferación de la Web 2.0 patrones de la tecnología emergente "Inteligencia colectiva", nuevas posibilidades de experiencias de aprendizaje +, TIC "formas dominantes" (potencialidad) producir, ¿Qué? DISEÑO DE NUEVAS EXPERIENCIAS DE ENSEÑANZA - APRENDIZAJE EFECTIVIDAD, CALIDAD, INNOVACIÓN, OPTIMIZACIÓN, PERSONALIZACIÓN, TIC ¿EFECTO TRANSFORMADOR? INSTRUMENTOS DE INTERCAMBIO/COMUNICACIÓN CONTEXTOS EDUCATIVOS, Proliferación de la Web 2.0 patrones de la tecnología emergente "Inteligencia colectiva" aspectos sociales / técnicos, USOS DE LOS PARTICIPANTES (profesores - agentes educativos - alumnos - diseñadores) Competencia digital (habilidades, actitudes, estrategias), LA CULTURA DE LA SOCIEDAD DIGITAL (Castells, 2006; Lévy, 2007) donde TIC