WARNING:
JavaScript is turned OFF. None of the links on this concept map will
work until it is reactivated.
If you need help turning JavaScript On, click here.
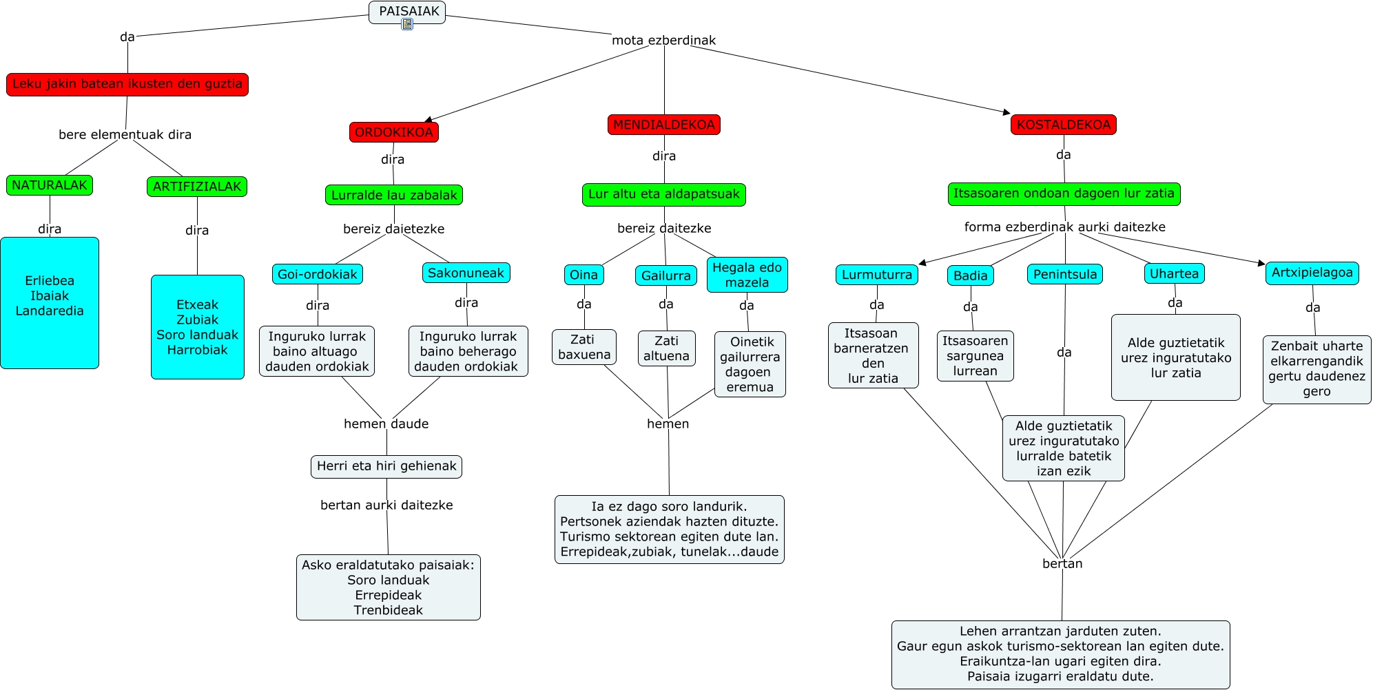
Este Cmap, tiene información relacionada con: Paisaiak -1 osatuta-koloreztatuta, Herri eta hiri gehienak bertan aurki daitezke Asko eraldatutako paisaiak: Soro landuak Errepideak Trenbideak, Goi-ordokiak dira Inguruko lurrak baino altuago dauden ordokiak, Penintsula da Alde guztietatik urez inguratutako lurralde batetik izan ezik, Alde guztietatik urez inguratutako lur zatia bertan Lehen arrantzan jarduten zuten. Gaur egun askok turismo-sektorean lan egiten dute. Eraikuntza-lan ugari egiten dira. Paisaia izugarri eraldatu dute., Itsasoaren ondoan dagoen lur zatia forma ezberdinak aurki daitezke Artxipielagoa, Leku jakin batean ikusten den guztia bere elementuak dira ARTIFIZIALAK, Inguruko lurrak baino altuago dauden ordokiak hemen daude Herri eta hiri gehienak, Hegala edo mazela da Oinetik gailurrera dagoen eremua, Itsasoaren sargunea lurrean bertan Lehen arrantzan jarduten zuten. Gaur egun askok turismo-sektorean lan egiten dute. Eraikuntza-lan ugari egiten dira. Paisaia izugarri eraldatu dute., ARTIFIZIALAK dira Etxeak Zubiak Soro landuak Harrobiak, Itsasoaren ondoan dagoen lur zatia forma ezberdinak aurki daitezke Uhartea, PAISAIAK mota ezberdinak KOSTALDEKOA, Lur altu eta aldapatsuak bereiz daitezke Hegala edo mazela, Oina da Zati baxuena, Zenbait uharte elkarrengandik gertu daudenez gero bertan Lehen arrantzan jarduten zuten. Gaur egun askok turismo-sektorean lan egiten dute. Eraikuntza-lan ugari egiten dira. Paisaia izugarri eraldatu dute., MENDIALDEKOA dira Lur altu eta aldapatsuak, PAISAIAK mota ezberdinak MENDIALDEKOA, Oinetik gailurrera dagoen eremua hemen Ia ez dago soro landurik. Pertsonek aziendak hazten dituzte. Turismo sektorean egiten dute lan. Errepideak,zubiak, tunelak...daude, Lurralde lau zabalak bereiz daietezke Sakonuneak, Zati altuena hemen Ia ez dago soro landurik. Pertsonek aziendak hazten dituzte. Turismo sektorean egiten dute lan. Errepideak,zubiak, tunelak...daude