WARNING:
JavaScript is turned OFF. None of the links on this concept map will
work until it is reactivated.
If you need help turning JavaScript On, click here.
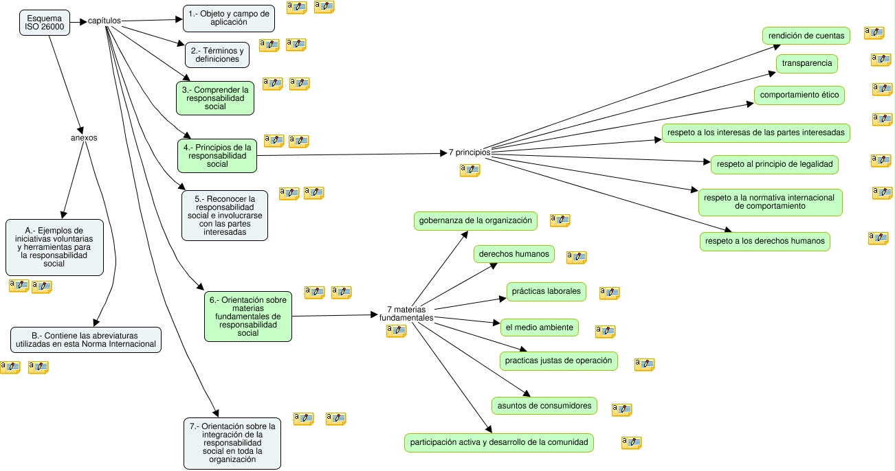
This Concept Map, created with IHMC CmapTools, has information related to: Esquema de la ISO 26000, 6.- Orientación sobre materias fundamentales de responsabilidad social 7 materias fundamentales asuntos de consumidores, Esquema ISO 26000 capítulos 1.- Objeto y campo de aplicación, 6.- Orientación sobre materias fundamentales de responsabilidad social 7 materias fundamentales gobernanza de la organización, Esquema ISO 26000 anexos A.- Ejemplos de iniciativas voluntarias y herramientas para la responsabilidad social, 6.- Orientación sobre materias fundamentales de responsabilidad social 7 materias fundamentales prácticas laborales, Esquema ISO 26000 capítulos 7.- Orientación sobre la integración de la responsabilidad social en toda la organización, Esquema ISO 26000 anexos B.- Contiene las abreviaturas utilizadas en esta Norma Internacional, 6.- Orientación sobre materias fundamentales de responsabilidad social 7 materias fundamentales el medio ambiente, 4.- Principios de la responsabilidad social 7 principios respeto a los interesas de las partes interesadas, 6.- Orientación sobre materias fundamentales de responsabilidad social 7 materias fundamentales practicas justas de operación, Esquema ISO 26000 capítulos 4.- Principios de la responsabilidad social, Esquema ISO 26000 capítulos 3.- Comprender la responsabilidad social, 4.- Principios de la responsabilidad social 7 principios respeto al principio de legalidad, 6.- Orientación sobre materias fundamentales de responsabilidad social 7 materias fundamentales participación activa y desarrollo de la comunidad, 4.- Principios de la responsabilidad social 7 principios comportamiento ético, Esquema ISO 26000 capítulos 2.- Términos y definiciones, Esquema ISO 26000 capítulos 6.- Orientación sobre materias fundamentales de responsabilidad social, 6.- Orientación sobre materias fundamentales de responsabilidad social 7 materias fundamentales derechos humanos, 4.- Principios de la responsabilidad social 7 principios rendición de cuentas, 4.- Principios de la responsabilidad social 7 principios respeto a los derechos humanos