WARNING:
JavaScript is turned OFF. None of the links on this concept map will
work until it is reactivated.
If you need help turning JavaScript On, click here.
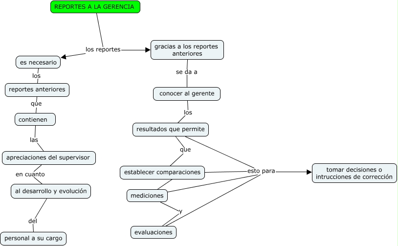
Este Cmap, tiene información relacionada con: Reportes a la gerencia, apreciaciones del supervisor en cuanto al desarrollo y evolución, evaluaciones esto para tomar decisiones o intrucciones de corrección, mediciones esto para tomar decisiones o intrucciones de corrección, resultados que permite que establecer comparaciones, REPORTES A LA GERENCIA los reportes es necesario, REPORTES A LA GERENCIA los reportes gracias a los reportes anteriores, conocer al gerente los resultados que permite, reportes anteriores que contienen, mediciones y evaluaciones, es necesario los reportes anteriores, al desarrollo y evolución del personal a su cargo, establecer comparaciones mediciones, resultados que permite esto para tomar decisiones o intrucciones de corrección, establecer comparaciones esto para tomar decisiones o intrucciones de corrección, contienen las apreciaciones del supervisor, gracias a los reportes anteriores se da a conocer al gerente