WARNING:
JavaScript is turned OFF. None of the links on this concept map will
work until it is reactivated.
If you need help turning JavaScript On, click here.
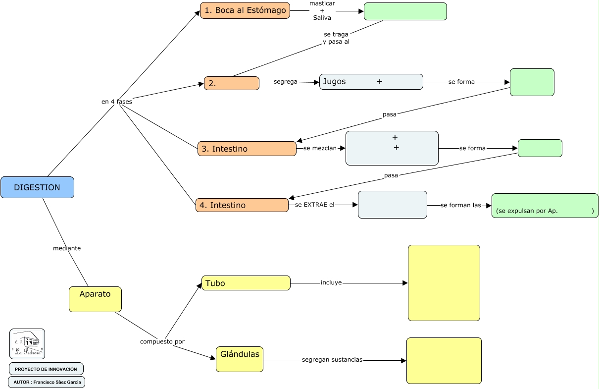
Este Cmap, tiene información relacionada con: DIGESTIÓN MUDO, pasa 3. Intestino, 2. segrega Jugos +, se traga y pasa al 2., + + se forma, DIGESTION en 4 fases 3. Intestino, Aparato compuesto por Tubo, DIGESTION en 4 fases 1. Boca al Estómago, DIGESTION en 4 fases 4. Intestino, 3. Intestino se mezclan + +, se forman las (se expulsan por Ap. ), Jugos + se forma, 1. Boca al Estómago masticar + Saliva, pasa 4. Intestino, 4. Intestino se EXTRAE el, Aparato compuesto por Glándulas, DIGESTION mediante Aparato, DIGESTION en 4 fases 2., Glándulas segregan sustancias, Tubo incluye