WARNING:
JavaScript is turned OFF. None of the links on this concept map will
work until it is reactivated.
If you need help turning JavaScript On, click here.
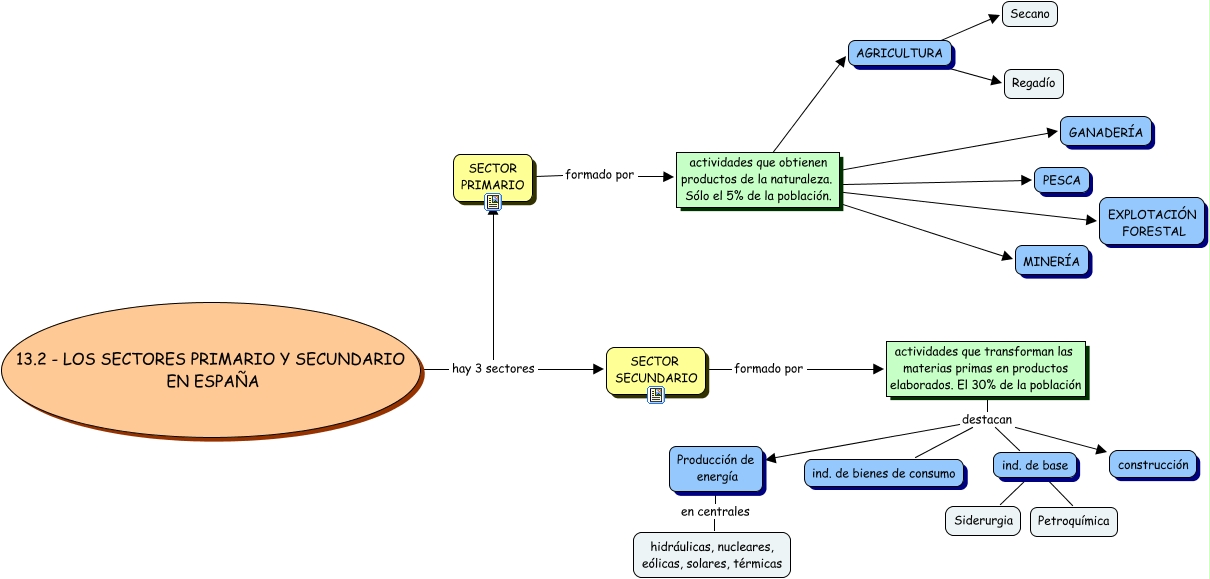
Este Cmap, tiene información relacionada con: 13.2 Los sectores 1º y 2ºde producción en España, ind. de base ???? Siderurgia, actividades que obtienen productos de la naturaleza. Sólo el 5% de la población. ???? AGRICULTURA, actividades que transforman las materias primas en productos elaborados. El 30% de la población destacan ind. de bienes de consumo, SECTOR SECUNDARIO formado por actividades que transforman las materias primas en productos elaborados. El 30% de la población, 13.2 - LOS SECTORES PRIMARIO Y SECUNDARIO EN ESPAÑA hay 3 sectores SECTOR PRIMARIO, actividades que transforman las materias primas en productos elaborados. El 30% de la población destacan ind. de base, actividades que transforman las materias primas en productos elaborados. El 30% de la población destacan construcción, ind. de base ???? Petroquímica, actividades que obtienen productos de la naturaleza. Sólo el 5% de la población. ???? MINER�?A, Producción de energía en centrales hidráulicas, nucleares, eólicas, solares, térmicas, AGRICULTURA ???? Secano, actividades que obtienen productos de la naturaleza. Sólo el 5% de la población. ???? GANADER�?A, AGRICULTURA ???? Regadío, actividades que transforman las materias primas en productos elaborados. El 30% de la población destacan Producción de energía, actividades que obtienen productos de la naturaleza. Sólo el 5% de la población. ???? PESCA, 13.2 - LOS SECTORES PRIMARIO Y SECUNDARIO EN ESPAÑA hay 3 sectores SECTOR SECUNDARIO, actividades que obtienen productos de la naturaleza. Sólo el 5% de la población. ???? EXPLOTACIÓN FORESTAL, SECTOR PRIMARIO formado por actividades que obtienen productos de la naturaleza. Sólo el 5% de la población.